Commit b8b237bf authored by zhuwenwen's avatar zhuwenwen
Browse files

init llama

parent b9f7ad10
<!--
* @Author: zhuww
* @email: zhuww@sugon.com
* @Date: 2024-04-25 10:38:07
* @LastEditTime: 2024-04-25 17:47:01
-->
# LLAMA
## 论文
- [https://arxiv.org/pdf/2302.13971.pdf](https://arxiv.org/pdf/2302.13971.pdf)
## 模型结构
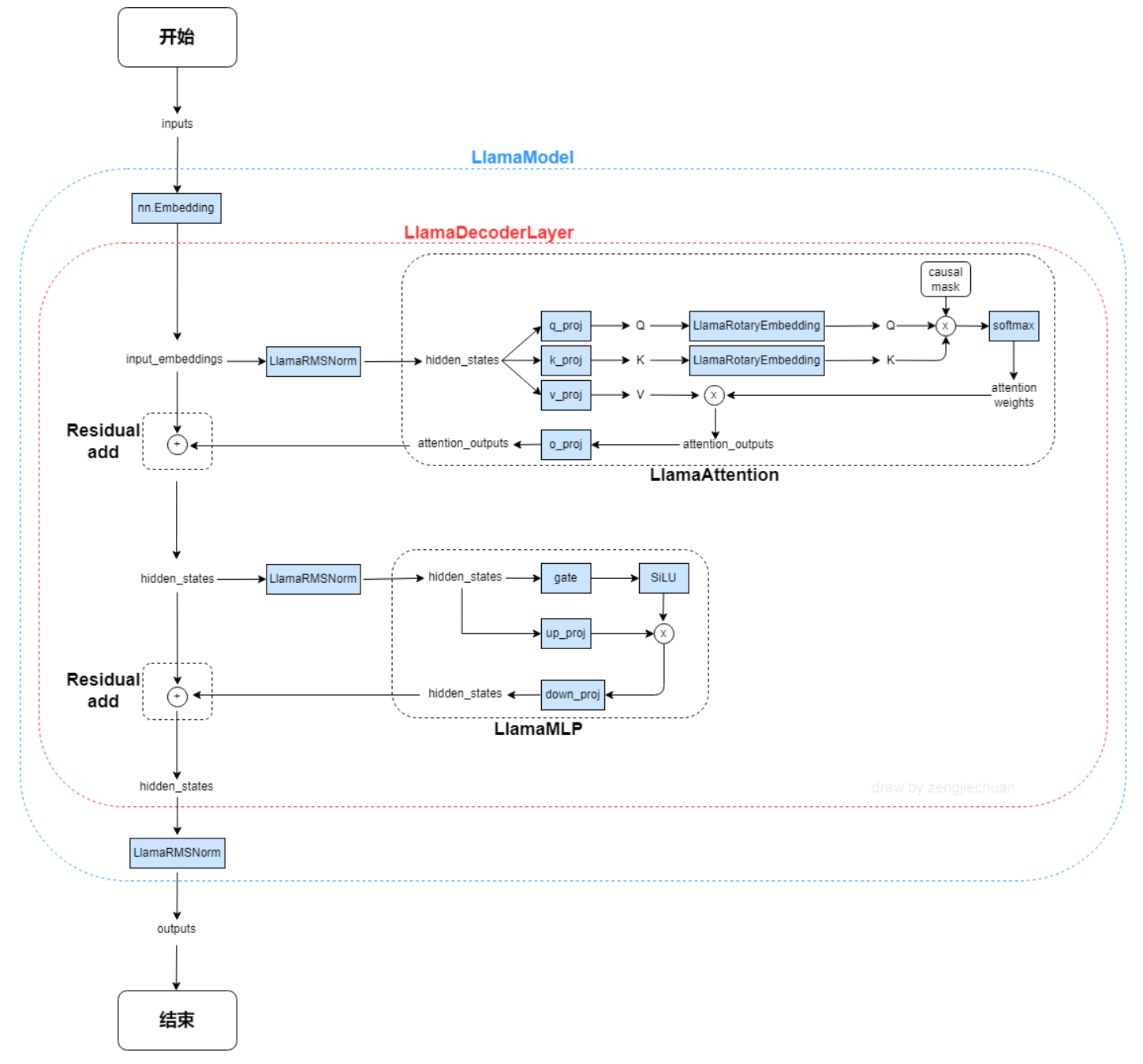
LLAMA网络基于 Transformer 架构。提出了各种改进,并用于不同的模型,例如 PaLM。以下是与原始架构的主要区别:
预归一化。为了提高训练稳定性,对每个transformer 子层的输入进行归一化,而不是对输出进行归一化。使用 RMSNorm 归一化函数。
SwiGLU 激活函数 [PaLM]。使用 SwiGLU 激活函数替换 ReLU 非线性以提高性能。使用 2 /3 4d 的维度而不是 PaLM 中的 4d。
旋转嵌入。移除了绝对位置嵌入,而是添加了旋转位置嵌入 (RoPE),在网络的每一层。
![img](./docs/images/llama_str.png)
## 算法原理
LLama是一个基础语言模型的集合,参数范围从7B到65B。在数万亿的tokens上训练出的模型,并表明可以专门使用公开可用的数据集来训练最先进的模型,而不依赖于专有的和不可访问的数据集。
![img](./docs/images/llama_pri.png)
## 环境配置
提供[光源](https://www.sourcefind.cn/#/image/dcu/custom)拉取推理的docker镜像:
```
docker pull image.sourcefind.cn:5000/dcu/admin/base/custom:vllm0.3.3-dtk23.10-py38
# <Image ID>用上面拉取docker镜像的ID替换
# <Host Path>主机端路径
# <Container Path>容器映射路径
docker run -it --name llama --privileged --shm-size=64G --device=/dev/kfd --device=/dev/dri/ --cap-add=SYS_PTRACE --security-opt seccomp=unconfined --ulimit memlock=-1:-1 --ipc=host --network host --group-add video -v /opt/hyhal:/opt/hyhal -v <Host Path>:<Container Path> <Image ID> /bin/bash
```
镜像版本依赖:
* DTK驱动:dtk23.10
* Pytorch: 2.1.0
* vllm: 0.3.3
* xformers: 0.0.23
* flash_attn: 2.0.4
* python: python3.8
## 数据集
## 推理
### 模型下载
[LLama2-7B](https://huggingface.co/meta-llama/Llama-2-7b-chat-hf)
[LLama2-13B](https://huggingface.co/meta-llama/Llama-2-13b-chat-hf)
[LLama2-70B](https://huggingface.co/meta-llama/Llama-2-70b-chat-hf)
### 离线批量推理
```bash
python offline_inference.py
其中,`prompts`为提示词;`temperature`为控制采样随机性的值,值越小模型生成越确定,值变高模型生成更随机,0表示贪婪采样,默认为1;`max_tokens=16`为生成长度,默认为1;
`model`为模型路径;`tensor_parallel_size=1`为使用卡数,默认为1;`dtype="float16"`为推理数据类型
```
### OpenAI兼容服务
启动服务:
```bash
python -m vllm.entrypoints.openai.api_server --model meta-llama/Llama-2-7b-chat-hf -enforce-eager
```
这里`--model`为加载模型路径,默认情况使用tokenizer中的预定义聊天模板,`--chat-template`可以添加新模板覆盖默认模板
列出模型型号:
```bash
curl http://localhost:8000/v1/models
```
### OpenAI Completions API和vllm结合使用
```bash
curl http://localhost:8000/v1/completions \
-H "Content-Type: application/json" \
-d '{
"model": "meta-llama/Llama-2-7b-chat-hf",
"prompt": "I believe the meaning of life is",
"max_tokens": 7,
"temperature": 0
}'
```
或者使用[vllm/examples/openai_completion_client.py](vllm/examples/openai_completion_client.py)
### OpenAI Chat API和vllm结合使用
```bash
curl http://localhost:8000/v1/chat/completions \
-H "Content-Type: application/json" \
-d '{
"model": "meta-llama/Llama-2-7b-chat-hf",
"messages": [
{"role": "system", "content": "I believe the meaning of life is"},
{"role": "user", "content": "I believe the meaning of life is"}
]
}'
```
或者使用[vllm/examples/openai_chatcompletion_client.py](vllm/examples/openai_chatcompletion_client.py)
## result
使用的加速卡:1张 DCU-K100-64G
```
Prompt: 'I believe the meaning of life is', Generated text: ' to find purpose, happiness, and fulfillment. Here are some reasons why:\n\n1. Purpose: Having a sense of purpose gives life meaning and direction. It helps individuals set goals and work towards achieving them, which can lead to a sense of accomplishment and fulfillment.\n2. Happiness: Happiness is a fundamental aspect of life that brings joy and satisfaction.
```
## 精度
## 应用场景
### 算法类别
对话问答
### 热点应用行业
金融,科研,教育
## 源码仓库及问题反馈
* [https://developer.hpccube.com/codes/modelzoo/llama_vllm](https://developer.hpccube.com/codes/modelzoo/llama_vllm)
## 参考资料
* [https://github.com/vllm-project/vllm](https://github.com/vllm-project/vllm)
# 模型唯一标识
modelCode = 601
# 模型名称
modelName=llama_vllm
# 模型描述
modelDescription=LLama是一个基础语言模型的集合,参数范围从7B到70B。在数万亿的tokens上训练出的模型,并表明可以专门使用公开可用的数据集来训练最先进的模型。
# 应用场景
appScenario=推理,对话问答,金融,科研,教育
# 框架类型
frameType=llama_vllm
from vllm import LLM, SamplingParams
# Sample prompts.
prompts = [
"I believe the meaning of life is",
]
# Create a sampling params object.
sampling_params = SamplingParams(temperature=0, top_p=0.95, max_tokens=16)
# Create an LLM.
llm = LLM(model="meta-llama/Llama-2-7b-chat-hf", tensor_parallel_size=1, trust_remote_code=True, dtype="float16", enforce_eager=True)
# Generate texts from the prompts. The output is a list of RequestOutput objects
# that contain the prompt, generated text, and other information.
outputs = llm.generate(prompts, sampling_params)
# Print the outputs.
for output in outputs:
prompt = output.prompt
generated_text = output.outputs[0].text
print(f"Prompt: {prompt!r}, Generated text: {generated_text!r}")
Markdown is supported
0% or .
You are about to add 0 people to the discussion. Proceed with caution.
Finish editing this message first!
Please register or to comment