Skip to content
GitLab
Menu
Projects
Groups
Snippets
Loading...
Help
Help
Support
Community forum
Keyboard shortcuts
?
Submit feedback
Contribute to GitLab
Sign in / Register
Toggle navigation
Menu
Open sidebar
ModelZoo
CodeLlama_lmdeploy
Commits
e4bf6dbe
Commit
e4bf6dbe
authored
Dec 19, 2023
by
zhouxiang
Browse files
提交codellama
parents
Changes
4
Hide whitespace changes
Inline
Side-by-side
Showing
4 changed files
with
185 additions
and
0 deletions
+185
-0
README.md
README.md
+175
-0
docs/llama.png
docs/llama.png
+0
-0
docs/llama_1.png
docs/llama_1.png
+0
-0
model.properties
model.properties
+10
-0
No files found.
README.md
0 → 100644
View file @
e4bf6dbe
# CodeLlama_lmdeploy
## 论文
-
[
https://arxiv.org/pdf/2302.13971.pdf
](
https://arxiv.org/pdf/2302.13971.pdf
)
## 模型结构
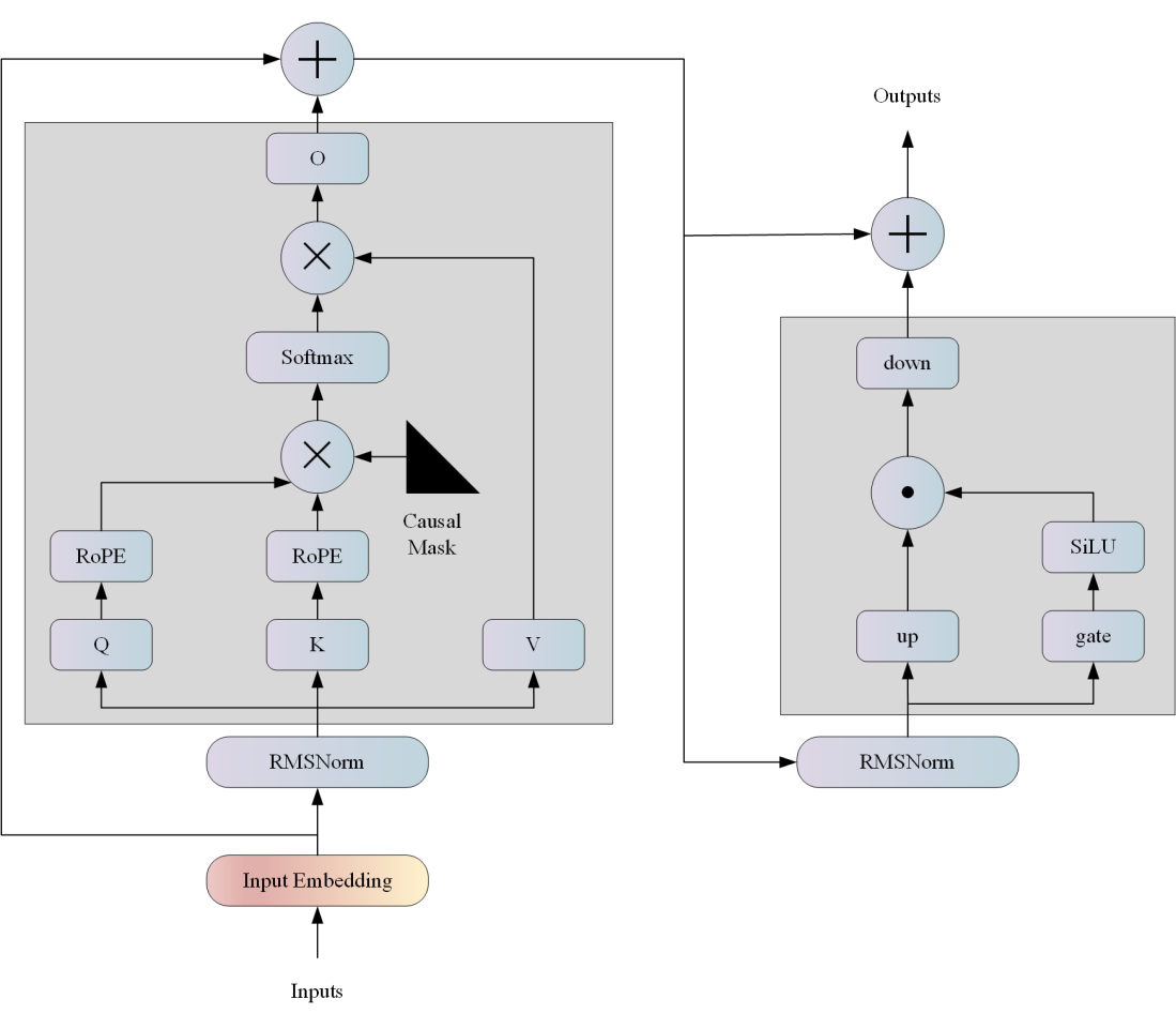
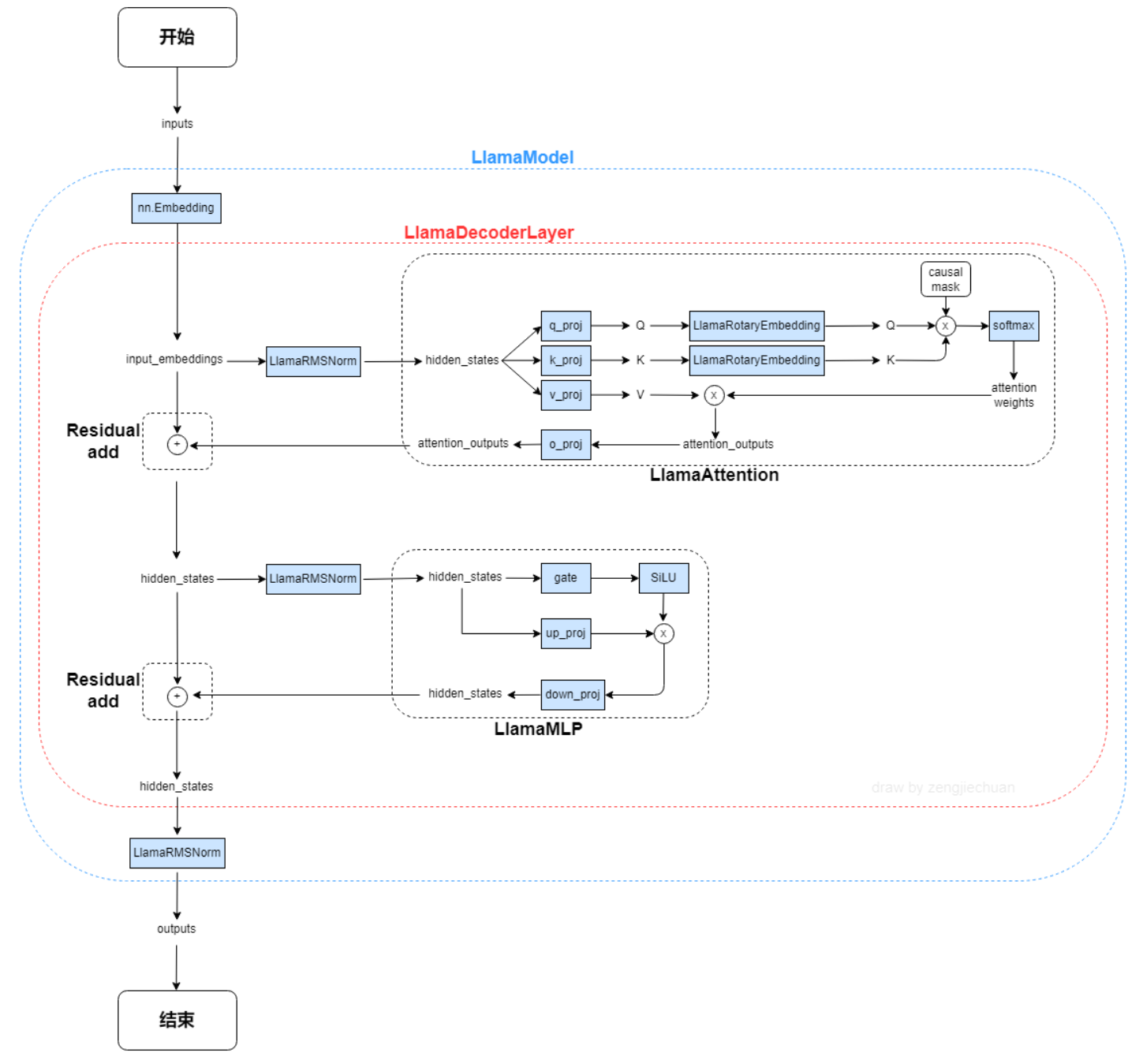
Code Llama 是基于LLAMA预训练和微调的生成文本模型,支持很多种编程语言,包括 Python, C++, Java, PHP, Typescript (Javascript), C#, Bash 等等。具备代码续写、代码填空、对话、python专项等 4 种能力。
LLAMA网络基于 Transformer 架构。提出了各种改进,并用于不同的模型,例如 PaLM。以下是与原始架构的主要区别:
预归一化。为了提高训练稳定性,对每个transformer 子层的输入进行归一化,而不是对输出进行归一化。使用 RMSNorm 归一化函数。
SwiGLU 激活函数 [PaLM]。使用 SwiGLU 激活函数替换 ReLU 非线性以提高性能。使用 2 /3 4d 的维度而不是 PaLM 中的 4d。
旋转嵌入。移除了绝对位置嵌入,而是添加了旋转位置嵌入 (RoPE),在网络的每一层。

## 算法原理
Code Llama 是一组预训练和微调的生成文本模型,其规模从 7 亿到 34 亿个参数不等。

## 环境配置
提供光源拉取推理的docker镜像:
```
docker pull image.sourcefind.cn:5000/dcu/admin/base/custom:lmdeploy0.0.13_dtk23.04_torch1.13_py38
# <Host Path>主机端路径
# <Container Path>容器映射路径
docker run -it --name llama --shm-size=1024G --device=/dev/kfd --device=/dev/dri/ --cap-add=SYS_PTRACE --security-opt seccomp=unconfined --ulimit memlock=-1:-1 --ipc=host --network host --group-add video -v <Host Path>:<Container Path> image.sourcefind.cn:5000/dcu/admin/base/custom:lmdeploy0.0.13_dtk23.04_torch1.13_py38 /bin/bash
```
## 数据集
无
## 推理
### 源码编译安装
```
# 若使用光源的镜像,可以跳过源码编译安装,镜像里面安装好了lmdeploy。
git clone http://developer.hpccube.com/codes/modelzoo/codellama_lmdeploy.git
cd codellama_lmdeploy
git submodule init && git submodule update
cd lmdeploy
mkdir build && cd build
sh ../generate.sh
make -j 32
make install
cd .. && python3 setup.py install
```
### 模型下载
它在
[
HuggingFace
](
https://huggingface.co/codellama
)
上发布了基座模型,Python模型和指令微调模型:
| 基座模型 | Python微调模型 | 指令模型 |
| ------------------------------------------------------------------------------- | --------------------------------------------------------------------------------------------- | ------------------------------------------------------------------------------------------------- |
|
[
codellama/CodeLlama-7b-hf
](
https://huggingface.co/codellama/CodeLlama-7b-hf
)
|
[
codellama/CodeLlama-7b-Python-hf
](
https://huggingface.co/codellama/CodeLlama-7b-Python-hf
)
|
[
codellama/CodeLlama-7b-Instruct-hf
](
https://huggingface.co/codellama/CodeLlama-7b-Instruct-hf
)
|
|
[
codellama/CodeLlama-13b-hf
](
https://huggingface.co/codellama/CodeLlama-13b-hf
)
|
[
codellama/CodeLlama-13b-Python-hf
](
https://huggingface.co/codellama/CodeLlama-13b-Python-hf
)
|
[
codellama/CodeLlama-13b-Instruct-hf
](
https://huggingface.co/codellama/CodeLlama-13b-Instruct-hf
)
|
|
[
codellama/CodeLlama-34b-hf
](
https://huggingface.co/codellama/CodeLlama-34b-hf
)
|
[
codellama/CodeLlama-34b-Python-hf
](
https://huggingface.co/codellama/CodeLlama-34b-Python-hf
)
|
[
codellama/CodeLlama-34b-Instruct-hf
](
https://huggingface.co/codellama/CodeLlama-34b-Instruct-hf
)
|
模型和能力的对应关系为:
| 模型 | 代码续写 | 代码填空 | 对话 | Python专项 |
| -------------- | -------- | ----------------- | ---- | ---------- |
| 基座模型 | Y | Y(7B,13B), N(34B) | N | N |
| Python微调模型 | Y | N | N | Y |
| 指令微调模型 | Y | Y(7B,13B), N(34B) | Y | N |
### 运行
根据上述的模型和能力关系表,下载感兴趣的模型。执行如下的命令,把模型权重转成 turbomind 要求的格式:
```
shell
# 转模型格式,转换后的模型会生成在./workspace目录中
lmdeploy convert codellama /path/of/codellama/model
```
接下来,可参考如下章节,在控制台与 codellama 进行交互式对话。
**注意**
:
-
**transformers最低要求 v4.33.0**
-
`lmdeploy.turbomind.chat`
支持把代码块拷贝到控制台,
**结束输出的方式为回车,再输入"!!",再回车**
。其他非 codellama 模型,仍然是两次回车结束输入。
### 代码续写
```
shell
lmdeploy chat turbomind ./workspace
--cap
completion
```
### 代码填空
```
shell
lmdeploy chat turbomind ./workspace
--cap
infilling
```
输入的代码块中要包含
`<FILL>`
,比如:
```
def remove_non_ascii(s: str) -> str:
""" <FILL>
return result
```
`turbomind.chat`
输出的代码即是要填到
`<FILL>`
中的内容
### 对话
```
lmdeploy chat turbomind ./workspace --cap chat --sys-instruct "Provide answers in Python"
```
可以把
`--sys-instruct`
的指令换成 codellama 支持的其他变成语言。
### Python 专项
```
lmdeploy chat turbomind ./workspace --cap python
```
建议这里部署 Python 微调模型
### 服务
**目前,server 支持的是对话功能**
,其余功能后续再加上。
启动 sever 的方式是:
```
shell
# --instance_num: turbomind推理实例的个数。可理解为支持的最大并发数
# --tp: 在 tensor parallel时,使用的GPU数量
lmdeploy serve api_server ./workspace
--server_name
0.0.0.0
--server_port
${
server_port
}
--instance_num
32
--tp
1
```
打开
`http://{server_ip}:{server_port}`
,即可访问 swagger,查阅 RESTful API 的详细信息。
你可以用命令行,在控制台与 server 通信:
```
shell
# restful_api_url 就是 api_server 产生的,比如 http://localhost:23333
lmdeploy serve api_client restful_api_url
```
或者,启动 gradio,在 webui 的聊天对话框中,与 codellama 交流:
```
shell
# restful_api_url 就是 api_server 产生的,比如 http://localhost:23333
# server_ip 和 server_port 是用来提供 gradio ui 访问服务的
# 例子: lmdeploy serve gradio http://localhost:23333 --server_name localhost --server_port 6006 --restful_api True
lmdeploy serve gradio restful_api_url
--server_name
${
server_ip
}
--server_port
${
server_port
}
--restful_api
True
```
关于 RESTful API的详细介绍,请参考
[
这份
](
lmdeploy/docs/zh_cn/restful_api.md
)
文档。
## result

### 精度
无
## 应用场景
### 算法类别
`对话问答`
### 热点应用行业
`金融,科研,教育`
## 源码仓库及问题反馈
https://developer.hpccube.com/codes/modelzoo/codellama_lmdeploy
## 参考资料
https://github.com/InternLM/LMDeploy
docs/llama.png
0 → 100644
View file @
e4bf6dbe
77.3 KB
docs/llama_1.png
0 → 100644
View file @
e4bf6dbe
188 KB
model.properties
0 → 100644
View file @
e4bf6dbe
# 模型唯一标识
modelCode
=
491
# 模型名称
modelName
=
codellama_lmdeploy
# 模型描述
modelDescription
=
Code Llama 是一组预训练和微调的生成文本模型,其规模从 7 亿到 34 亿个参数不等,他支持很多种编程语言,包括 Python, C++, Java, PHP, Typescript (Javascript), C#, Bash 等等。具备代码续写、代码填空、对话、python专项等 4 种能力。
# 应用场景
appScenario
=
推理,对话问答,金融,科研,教育
# 框架类型
frameType
=
lmdeploy
Write
Preview
Markdown
is supported
0%
Try again
or
attach a new file
.
Attach a file
Cancel
You are about to add
0
people
to the discussion. Proceed with caution.
Finish editing this message first!
Cancel
Please
register
or
sign in
to comment