Commit 7f4f25e3 authored by huangwb's avatar huangwb
Browse files

add llama inference by tgi tutorial

parents
[submodule "text-generation-inference"]
path = text-generation-inference
url = http://developer.hpccube.com/codes/OpenDAS/text-generation-inference.git
# LLAMA
## 论文
- [https://arxiv.org/pdf/2302.13971.pdf](https://arxiv.org/pdf/2302.13971.pdf)
## 模型结构
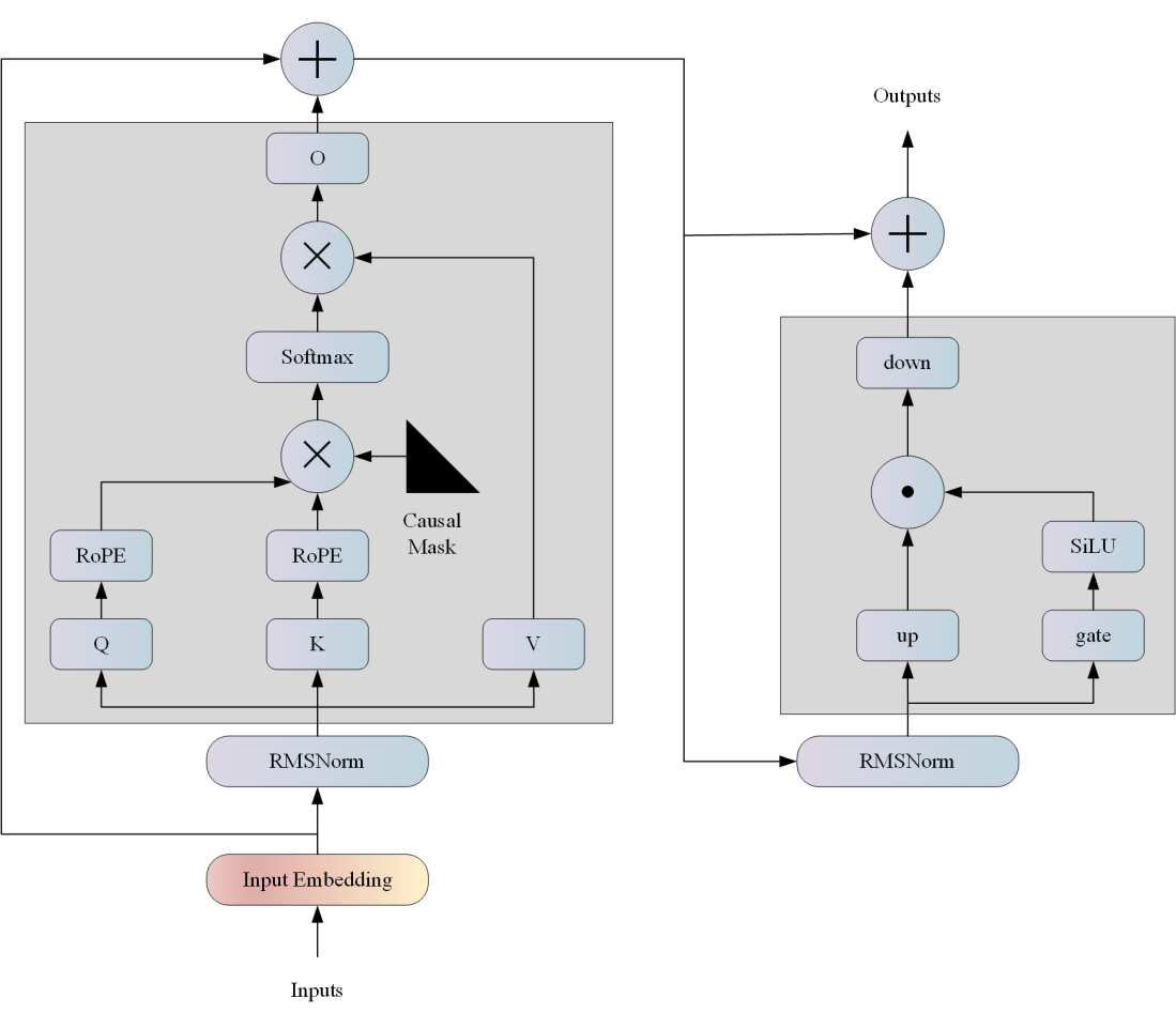
LLAMA网络基于 Transformer 架构。提出了各种改进,并用于不同的模型,例如 PaLM。以下是与原始架构的主要区别:
预归一化。为了提高训练稳定性,对每个transformer 子层的输入进行归一化,而不是对输出进行归一化。使用 RMSNorm 归一化函数。
SwiGLU 激活函数 [PaLM]。使用 SwiGLU 激活函数替换 ReLU 非线性以提高性能。使用 2 /3 4d 的维度而不是 PaLM 中的 4d。
旋转嵌入。移除了绝对位置嵌入,而是添加了旋转位置嵌入 (RoPE),在网络的每一层。
![img](./docs/llama_str.png)
## 算法原理
LLama是一个基础语言模型的集合,参数范围从7B到65B。在数万亿的tokens上训练出的模型,并表明可以专门使用公开可用的数据集来训练最先进的模型,而不依赖于专有的和不可访问的数据集。
![img](./docs/llama_pri.png)
## 环境配置
### Docker(方法一)
TODO
### Dockerfile(方法二)
```
cd ./text-generation-inference
docker build -f Dockerfile_dcu -t tgi:latest --ulimit nofile=2048:2048 .
# <Host Path>主机端路径
# <Container Path>容器映射路径
docker run -it --name llama_tgi --privileged --shm-size=64G --device=/dev/kfd --device=/dev/dri/ --cap-add=SYS_PTRACE --security-opt seccomp=unconfined --ulimit memlock=-1:-1 --ipc=host --network host --group-add video -v /opt/hyhal:/opt/hyhal:ro -v <Host Path>:<Container Path> tgi:latest /bin/bash
```
## 数据集
## 推理
### 源码编译安装
参考源码里的[README](./text-generation-inference/README.md)源码编译部分。
本项目源码编译需要的工具包、深度学习库等均可从[光合](https://developer.hpccube.com/tool/)开发者社区下载安装。
- [DTK 24.04](https://cancon.hpccube.com:65024/1/main/DTK-24.04)
- [Pytorch 2.1.0](https://cancon.hpccube.com:65024/4/main/pytorch/DAS1.0)
- [Flash_attn 2.0.4](https://cancon.hpccube.com:65024/4/main/flash_attn/DAS1.0)
- [Triton 2.1.0](https://cancon.hpccube.com:65024/4/main/triton/DAS1.0)
### 模型下载
| 基座模型 | chat模型 | GPTQ模型 |
| ------------------------------------------------------------------------------- | --------------------------------------------------------------------------------------------- | ------------------------------------------------------------------------------------------------- |
| [Llama-2-7b-hf](https://huggingface.co/meta-llama/Llama-2-7b-hf) | [Llama-2-7b-chat-hf](https://huggingface.co/meta-llama/Llama-2-7b-chat-hf) | [Llama-2-7B-Chat-GPTQ](https://huggingface.co/TheBloke/Llama-2-7B-Chat-GPTQ/tree/gptq-4bit-128g-actorder_True) |
| [Llama-2-13b-hf](https://huggingface.co/meta-llama/Llama-2-13b-hf) | [Llama-2-13b-chat-hf](https://huggingface.co/meta-llama/Llama-2-13b-chat-hf) | [Llama-2-13B-GPTQ](https://huggingface.co/TheBloke/Llama-2-13B-GPTQ/tree/gptq-4bit-128g-actorder_True) |
| [Llama-2-70b-hf](https://huggingface.co/meta-llama/Llama-2-70b-hf) | [Llama-2-70b-chat-hf](https://huggingface.co/meta-llama/Llama-2-70b-chat-hf) | [Llama-2-70B-Chat-GPTQ](https://huggingface.co/TheBloke/Llama-2-70B-Chat-GPTQ/tree/gptq-4bit-128g-actorder_True) |
| [Meta-Llama-3-8B](https://huggingface.co/meta-llama/Meta-Llama-3-8B) | [Meta-Llama-3-8B-Instruct](https://huggingface.co/meta-llama/Meta-Llama-3-8B-Instruct) |
| [Meta-Llama-3-70B](https://huggingface.co/meta-llama/Meta-Llama-3-70B) | [Meta-Llama-3-70B-Instruct](https://huggingface.co/meta-llama/Meta-Llama-3-70B-Instruct) |
### 部署TGI
1. 启动TGI服务端
```
HIP_VISIBLE_DEVICES=3 text-generation-launcher --dtype=float16 --model-id /path/to/Llama-2-7b-chat-hf --port 3001
```
更多参数可使用如下方式查看
```
text-generation-launcher --help
```
2. 验证服务
curl命令方式:
```
curl 127.0.0.1:3001/generate \
-X POST \
-d '{"inputs":"What is deep learning?","parameters":{"max_new_tokens":100,"temperature":0.7}}' \
-H 'Content-Type: application/json'
```
python里调用
```
import requests
headers = {
"Content-Type": "application/json",
}
data = {
'inputs': 'What is Deep Learning?',
'parameters': {
'max_new_tokens': 20,
},
}
response = requests.post('http://127.0.0.1:3001/generate', headers=headers, json=data)
print(response.json())
# {'generated_text': '\n\nDeep Learning is a subset of Machine Learning that is concerned with the development of algorithms that can'}
```
更多API查看,请参考 [https://huggingface.github.io/text-generation-inference](https://huggingface.github.io/text-generation-inference)
### TGI benchmar测试
example:
```
text-generation-benchmark -s 32 -d 128 --runs 10 --tokenizer-name /path/to/Llama-2-7b-chat-hf
```
更多参数可使用如下方式查看
```
text-generation-benchmark --help
```
### 精度
## 应用场景
### 算法类别
对话问答
### 热点应用行业
金融,科研,教育
## 源码仓库及问题反馈
* [https://developer.hpccube.com/codes/modelzoo/llama_tgi](https://developer.hpccube.com/codes/modelzoo/llama_tgi)
## 参考资料
* [https://github.com/huggingface/text-generation-inference](https://github.com/huggingface/text-generation-inference)
Subproject commit 6e6d3c1afe567bf03a33e2ee9653a40322c9f385
Markdown is supported
0% or .
You are about to add 0 people to the discussion. Proceed with caution.
Finish editing this message first!
Please register or to comment