Commit 884640da authored by zhaoying1's avatar zhaoying1
Browse files

UPDATE

parent bdd7113b
## LLaMA
## LLaMA & LLaMA2
## 论文
`LLaMA: Open and Efficient Foundation Language Models`
......@@ -10,6 +10,8 @@
- [https://arxiv.org/abs/2307.09288](https://arxiv.org/abs/2307.09288)
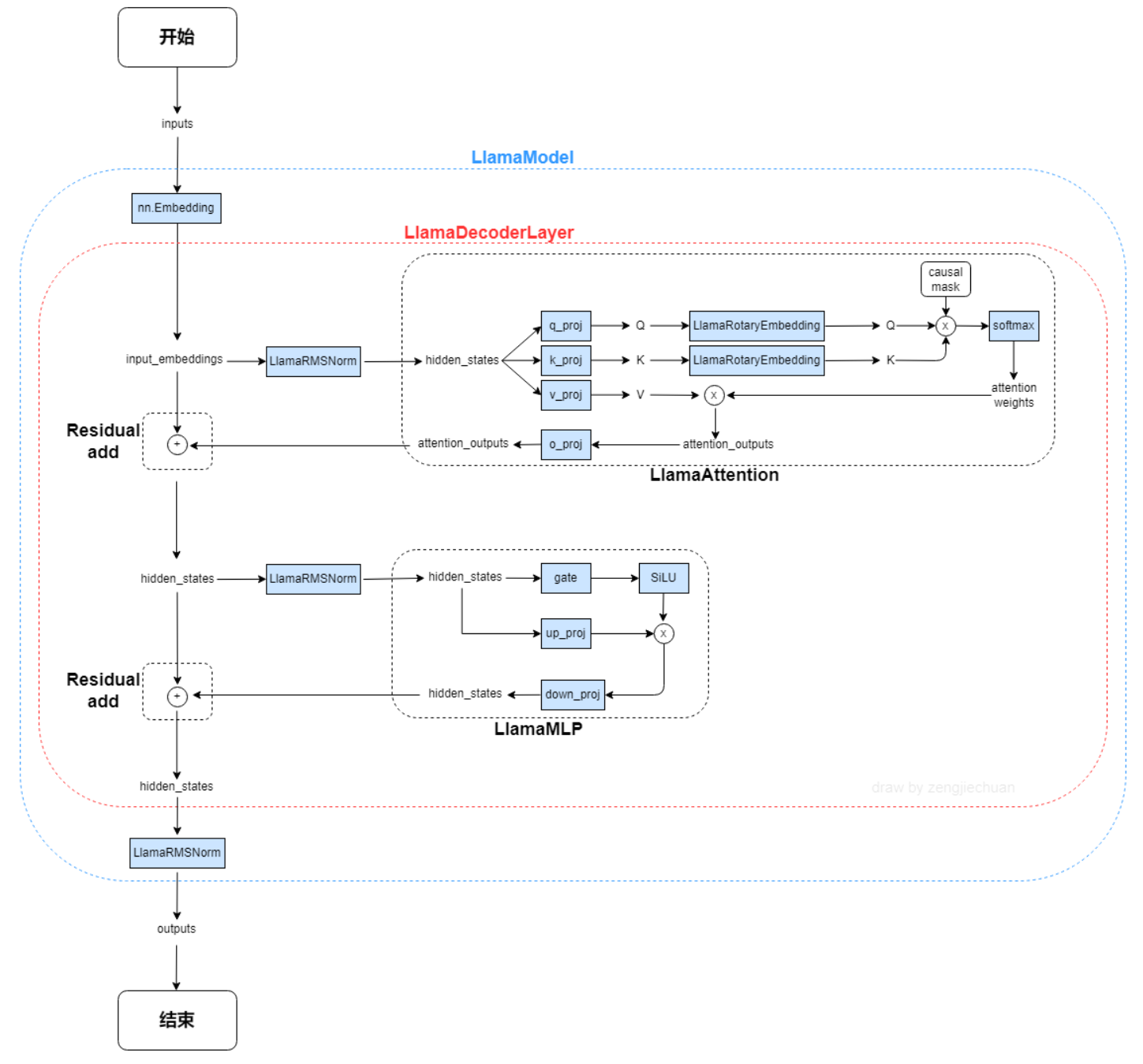
## 模型结构
**注意**:本仓库在llama2部分仅支持7b和13b模型。
LLaMA,这是一个基础语言模型的集合,参数范围从7B到65B。在数万亿的tokens上训练出的模型,并表明可以专门使用公开可用的数据集来训练最先进的模型,而不依赖于专有的和不可访问的数据集。特别是,llama 13B在大多数基准测试中优于GPT-3 (175B), LLaMA 65B与最好的模型Chinchilla-70B和PaLM-540B具有竞争力。LLAMA网络基于 Transformer 架构。提出了各种改进,并用于不同的模型,例如 PaLM。
......@@ -23,7 +25,7 @@ LLaMA模型具体参数:
<div align="center">
<img src="./data/media/llamaa.png" width="600" height="500">
<img src="./data/media/llama模型结构.png" width="600" height="500">
</div>
LLaMA 2是LLaMA的新一代版本,具有商业友好的许可证。 LLaMA 2 有 3 种不同的尺寸:7B、13B 和 70B。Llama 2训练语料相比LLaMA多出40%,上下文长度是由之前的2048升级到4096,可以理解和生成更长的文本。Llama 2采用了 Llama 1 的大部分预训练设置和模型架构,使用标准Transformer 架构,使用 RMSNorm 应用预归一化、使用 SwiGLU 激活函数和旋转位置嵌入RoPE。
......@@ -31,6 +33,9 @@ LLaMA 2是LLaMA的新一代版本,具有商业友好的许可证。 LLaMA 2
## 算法原理
<div align="center">
<img src="./data/media/llama算法原理.png" width="300" height="500">
</div>
以下是与原始架构的主要区别:
......@@ -82,7 +87,9 @@ pip install -r requirements.txt
## 数据集
我们在[data](./data)目录下集成了中文公开指令数据集[alpaca_gpt4_data_zh.json](https://huggingface.co/datasets/shibing624/alpaca-zh),供用户快速验证:
```
./data/alpaca_gpt4_data_zh.json
$ tree ./data/
── alpaca_gpt4_data_zh.json
── dataset.pt
```
## 模型权重下载
......@@ -93,8 +100,10 @@ python3 scripts/convert_llama_from_huggingface_to_tencentpretrain.py --input_mod
```
2. 方式二:也可以直接下载[TencentPretrain对应格式模型](https://huggingface.co/Linly-AI/)进行微调训练,不需要转换格式。
## 全参数增量预训练
### 数据预处理
## 训练
### 全参数增量预训练
#### 数据预处理
1. 构建预训练数据集
txt预训练语料:多个txt需要合并到一个 .txt 文件并按行随机打乱,语料格式如下:
......@@ -118,7 +127,7 @@ python3 preprocess.py --corpus_path $CORPUS_PATH --spm_model_path $LLaMA_PATH/to
可选参数: --json_format_corpus:使用jsonl格式数据;
--full_sentences:对长度不足的样本使用其他样本进行填充(没有 pad token);
### 训练
#### 训练
1. 单机
```commandline
deepspeed pretrain.py --deepspeed --deepspeed_config models/deepspeed_zero3_config.json --enable_zero3 \
......@@ -130,14 +139,17 @@ deepspeed pretrain.py --deepspeed --deepspeed_config models/deepspeed_zero3_conf
--total_steps 300000 --save_checkpoint_steps 5000 --batch_size 24
```
2. 集群
2. 多机
```commandline
cd slurm_scripts
bash run-pt.sh
cd multi_node
```
进入节点1,根据环境修改hostfile,保证两节点文件路径一致,配置相同,按需修改run-13b-pretrain.sh中--mca btl_tcp_if_include enp97s0f1,enp97s0f1改为ip a命令后对应节点ip的网卡名,numa可以根据当前节点拓扑更改绑定,微调命令:
```commandline
bash run-13b-pretrain.sh
```
## 全参数指令微调
### 全参数指令微调
#### 数据预处理
1. 构建指令数据集:指令数据为 json 格式,包含instruction、input、output三个字段(可以为空),每行一条样本。
示例:
......@@ -150,7 +162,7 @@ bash run-pt.sh
python3 preprocess.py --corpus_path $INSTRUCTION_PATH --spm_model_path $LLaMA_PATH/tokenizer.model \
--dataset_path $OUTPUT_DATASET_PATH --data_processor alpaca --seq_length 1024
```
### 训练
#### 训练
1. 单机
```commandline
deepspeed pretrain.py --deepspeed --deepspeed_config models/deepspeed_zero3_config.json --enable_zero3 \
......@@ -162,12 +174,14 @@ deepspeed pretrain.py --deepspeed --deepspeed_config models/deepspeed_zero3_conf
--total_steps 20000 --save_checkpoint_steps 2000 --batch_size 24
```
2. 集群
2. 多机
```commandline
cd slurm_scripts
bash run-ift.sh
cd multi_node
```
进入节点1,根据环境修改hostfile,保证两节点文件路径一致,配置相同,按需修改run-13b.sh中--mca btl_tcp_if_include enp97s0f1,enp97s0f1改为ip a命令后对应节点ip的网卡名,numa可以根据当前节点拓扑更改绑定,微调命令:
```commandline
bash run-13b.sh
```
## 模型分块
训练初始化时,每张卡会加载一个模型的拷贝,因此内存需求为模型大小*GPU数量。内存不足时可以通过以下方式将模型分块,然后使用分块加载。
......@@ -182,8 +196,17 @@ python3 scripts/convert_model_into_blocks.py \
## 推理
TencentPretrain格式模型推理请参考[llama_inference_pytorch](https://developer.hpccube.com/codes/modelzoo/llama_inference_pytorch)
## Result
-input
```
请问“手臂”的英文是什么
```
-output
```
手臂的英文是“arm”。
```
### Results
## 精度
- 利用公开指令数据集[alpaca_gpt4_data_zh.json](https://huggingface.co/datasets/shibing624/alpaca-zh),基于汉化ChineseLLaMA的7B、13B基础模型,我们进行指令微调训练实验,以下为训练Loss:
<div align="center">
<figure class="half">
......@@ -197,6 +220,9 @@ TencentPretrain格式模型推理请参考[llama_inference_pytorch](https://deve
<img src="./data/media/ift_llama2_7B_bs2_32node_128cards.jpg" width="300" height="250">
</div>
## 应用场景
### 算法类别
......@@ -205,13 +231,13 @@ TencentPretrain格式模型推理请参考[llama_inference_pytorch](https://deve
### 热点应用行业
`nlp,智能聊天助手,科研`
`医疗,教育,科研,金融`
## 源码仓库及问题反馈
- https://developer.hpccube.com/codes/modelzoo/llama_tencentpretrain_pytorch
## 参考
## 参考资料
* https://github.com/CVI-SZU/Linly
* https://github.com/Tencent/TencentPretrain/
......
......@@ -3,8 +3,8 @@ modelCode=408
# 模型名称
modelName=llama_tencentpretrain_pytorch
# 模型描述
modelDescription=基于tencentpretrain训练框架的llama
modelDescription=基于tencentpretrain训练框架的llama & llama2
# 应用场景
appScenario=训练,推理,train,inference,nlp,智能聊天助手
appScenario=训练,推理,医疗,教育,科研,金融
# 框架类型
frameType=Pytorch,Transformers,Deepspeed
10.0.21.163 slots=8
10.0.21.116 slots=8
#!/bin/bash
# export NCCL_IB_HCA=mlx5
export HSA_FORCE_FINE_GRAIN_PCIE=1
export MIOPEN_FIND_MODE=3
export MIOPEN_COMPILE_PARALLEL_LEVEL=1
# export NCCL_PLUGIN_P2P=ucx
export NCCL_SOCKET_IFNAME=ib0
export NCCL_P2P_LEVEL=5
export RCCL_NCHANNELS=2
export NCCL_IB_HCA=mlx5_0
lrank=$OMPI_COMM_WORLD_LOCAL_RANK
echo "LRANK===============================$lrank"
RANK=$OMPI_COMM_WORLD_RANK
WORLD_SIZE=$OMPI_COMM_WORLD_SIZE
DATASET_PATH=../data/dataset.pt
MODEL_PATH=model_scope/Linly-llama-13b-base/model
SPM_MODEL_PATH=model_scope/Linly-llama-13b-base/tokenizer.model
APP="python3 ../pretrain.py --deepspeed --deepspeed_config ../models/deepspeed_zero3_config.json \
--pretrained_model_path $MODEL_PATH \
--dataset_path $DATASET_PATH --spm_model_path $SPM_MODEL_PATH \
--config_path ../models/llama/13b_config.json \
--output_model_path output/13b/ --deepspeed_checkpoint_activations \
--world_size ${2} --data_processor lm\
--total_steps 10000 --save_checkpoint_steps 1000 --batch_size 2 --enable_zero3 \
"
case ${lrank} in
[0])
export HIP_VISIBLE_DEVICES=0,1,2,3
export UCX_NET_DEVICES=mlx5_0:1
export UCX_IB_PCI_BW=mlx5_0:50Gbs
numactl --cpunodebind=0 --membind=0 ${APP}
;;
[1])
export HIP_VISIBLE_DEVICES=0,1,2,3
export UCX_NET_DEVICES=mlx5_1:1
export UCX_IB_PCI_BW=mlx5_1:50Gbs
numactl --cpunodebind=1 --membind=1 ${APP}
;;
[2])
export HIP_VISIBLE_DEVICES=0,1,2,3
export UCX_NET_DEVICES=mlx5_2:1
export UCX_IB_PCI_BW=mlx5_2:50Gbs
numactl --cpunodebind=2 --membind=2 ${APP}
;;
[3])
export HIP_VISIBLE_DEVICES=0,1,2,3
export UCX_NET_DEVICES=mlx5_3:1
export UCX_IB_PCI_BW=mlx5_3:50Gbs
numactl --cpunodebind=3 --membind=3 ${APP}
;;
esac
ulimit -u 200000
export HSA_FORCE_FINE_GRAIN_PCIE=1
export MIOPEN_FIND_MODE=3
export MIOPEN_COMPILE_PARALLEL_LEVEL=1
export NCCL_DEBUG=INFO
export NCCL_SOCKET_IFNAME=ib0
export NCCL_P2P_LEVEL=5
rm -rf ./hostfile/*
echo "START TIME: $(date)"
hostfile=./hostfile
np=$(cat $hostfile|sort|uniq |wc -l)
np=$(($np*8))
which mpirun
mpirun -np $np --allow-run-as-root --hostfile hostfile --bind-to none --mca btl_tcp_if_include enp97s0f1 `pwd`/run-13b-pretrain-single.sh 8
echo "END TIME: $(date)"
\ No newline at end of file
#!/bin/bash
export HSA_FORCE_FINE_GRAIN_PCIE=1
export MIOPEN_FIND_MODE=3
export MIOPEN_COMPILE_PARALLEL_LEVEL=1
export NCCL_SOCKET_IFNAME=ib0
export NCCL_P2P_LEVEL=5
export RCCL_NCHANNELS=2
export NCCL_IB_HCA=mlx5_0
lrank=$OMPI_COMM_WORLD_LOCAL_RANK
echo "LRANK===============================$lrank"
RANK=$OMPI_COMM_WORLD_RANK
WORLD_SIZE=$OMPI_COMM_WORLD_SIZE
DATASET_PATH=../data/dataset.pt
MODEL_PATH=model_scope/Llama-2-7b-chat-hf/llama-7b.bin
SPM_MODEL_PATH=model_scope/Llama-2-7b-chat-hf/tokenizer.model
APP="python3 ../pretrain.py --deepspeed --deepspeed_config ../models/deepspeed_zero3_config.json \
--pretrained_model_path $MODEL_PATH \
--dataset_path $DATASET_PATH --spm_model_path $SPM_MODEL_PATH \
--config_path ../models/llama/7b_config.json \
--output_model_path output/7b/ --deepspeed_checkpoint_activations \
--world_size ${2} --data_processor alpaca --prefix_lm_loss \
--total_steps 10000 --save_checkpoint_steps 500 --batch_size 2 --enable_zero3 \
"
case ${lrank} in
[0])
export HIP_VISIBLE_DEVICES=0,1,2,3
export UCX_NET_DEVICES=mlx5_0:1
export UCX_IB_PCI_BW=mlx5_0:50Gbs
numactl --cpunodebind=0 --membind=0 ${APP}
;;
[1])
export HIP_VISIBLE_DEVICES=0,1,2,3
export UCX_NET_DEVICES=mlx5_1:1
export UCX_IB_PCI_BW=mlx5_1:50Gbs
numactl --cpunodebind=1 --membind=1 ${APP}
;;
[2])
export HIP_VISIBLE_DEVICES=0,1,2,3
export UCX_NET_DEVICES=mlx5_2:1
export UCX_IB_PCI_BW=mlx5_2:50Gbs
numactl --cpunodebind=2 --membind=2 ${APP}
;;
[3])
export HIP_VISIBLE_DEVICES=0,1,2,3
export UCX_NET_DEVICES=mlx5_3:1
export UCX_IB_PCI_BW=mlx5_3:50Gbs
numactl --cpunodebind=3 --membind=3 ${APP}
;;
esac
ulimit -u 200000
export HSA_FORCE_FINE_GRAIN_PCIE=1
export MIOPEN_FIND_MODE=3
export MIOPEN_COMPILE_PARALLEL_LEVEL=1
export NCCL_DEBUG=INFO
export NCCL_SOCKET_IFNAME=ib0
export NCCL_P2P_LEVEL=5
rm -rf ./hostfile/*
echo "START TIME: $(date)"
hostfile=./hostfile/$SLURM_JOB_ID
np=$(cat $hostfile|sort|uniq |wc -l)
np=$(($np*4))
which mpirun
mpirun -np $np --allow-run-as-root --hostfile hostfile --bind-to none --mca btl_tcp_if_include enp97s0f1 `pwd`/run-13b-single.sh 8
echo "END TIME: $(date)"
\ No newline at end of file
......@@ -3,3 +3,4 @@ six>=1.12.0
packaging
numpy
regex
sentencepiece
\ No newline at end of file
#!/bin/bash
# export NCCL_IB_HCA=mlx5
export HSA_FORCE_FINE_GRAIN_PCIE=1
export MIOPEN_FIND_MODE=3
export MIOPEN_COMPILE_PARALLEL_LEVEL=1
# export NCCL_PLUGIN_P2P=ucx
export NCCL_SOCKET_IFNAME=ib0
export NCCL_P2P_LEVEL=5
export RCCL_NCHANNELS=2
......
Markdown is supported
0% or .
You are about to add 0 people to the discussion. Proceed with caution.
Finish editing this message first!
Please register or to comment