Skip to content
GitLab
Menu
Projects
Groups
Snippets
Loading...
Help
Help
Support
Community forum
Keyboard shortcuts
?
Submit feedback
Contribute to GitLab
Sign in / Register
Toggle navigation
Menu
Open sidebar
ModelZoo
LLama_fastertransformer
Commits
984f2cde
Commit
984f2cde
authored
Sep 18, 2023
by
zhuwenwen
Browse files
add algo png
parent
6f272b0b
Changes
2
Hide whitespace changes
Inline
Side-by-side
Showing
2 changed files
with
3 additions
and
1 deletion
+3
-1
README.md
README.md
+3
-1
docs/images/llama_1.png
docs/images/llama_1.png
+0
-0
No files found.
README.md
View file @
984f2cde
...
@@ -17,9 +17,11 @@ SwiGLU 激活函数 [PaLM]。使用 SwiGLU 激活函数替换 ReLU 非线性以
...
@@ -17,9 +17,11 @@ SwiGLU 激活函数 [PaLM]。使用 SwiGLU 激活函数替换 ReLU 非线性以


##
模型介绍
##
算法原理
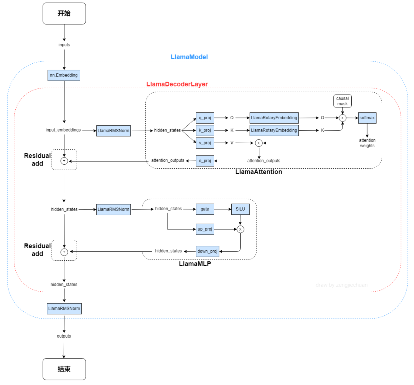
LLama是一个基础语言模型的集合,参数范围从7B到65B。在数万亿的tokens上训练出的模型,并表明可以专门使用公开可用的数据集来训练最先进的模型,而不依赖于专有的和不可访问的数据集。
LLama是一个基础语言模型的集合,参数范围从7B到65B。在数万亿的tokens上训练出的模型,并表明可以专门使用公开可用的数据集来训练最先进的模型,而不依赖于专有的和不可访问的数据集。

## 环境配置
## 环境配置
提供
[
光源
](
https://www.sourcefind.cn/#/service-details
)
拉取推理的docker镜像:
提供
[
光源
](
https://www.sourcefind.cn/#/service-details
)
拉取推理的docker镜像:
...
...
docs/images/llama_1.png
0 → 100644
View file @
984f2cde
188 KB
Write
Preview
Markdown
is supported
0%
Try again
or
attach a new file
.
Attach a file
Cancel
You are about to add
0
people
to the discussion. Proceed with caution.
Finish editing this message first!
Cancel
Please
register
or
sign in
to comment