dpsk-r1-distill
Showing
Dockerfile
0 → 100644
README.md
0 → 100644
examples/toy.json
0 → 100644
icon.png
0 → 100644
53.8 KB
model.properties
0 → 100644
readme_imgs/alg.png
0 → 100644
226 KB
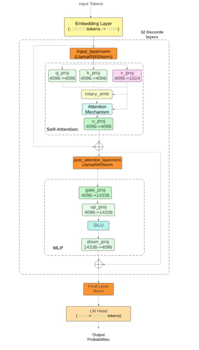
readme_imgs/arch.png
0 → 100644
259 KB
readme_imgs/result.png
0 → 100644
202 KB