Commit 927779bc authored by yuguo's avatar yuguo
Browse files

update

parent cc338b7c
# Open and Efficient Foundation Language Models(LLAMA) # LLAMA
## 论文
`LLaMA: Open and Efficient Foundation Language Models`
- [https://arxiv.org/abs/2302.13971](https://arxiv.org/abs/2302.13971)
## 模型介绍
LLaMA,这是一个基础语言模型的集合,参数范围从7B到65B。在数万亿的tokens上训练出的模型,并表明可以专门使用公开可用的数据集来训练最先进的模型,而不依赖于专有的和不可访问的数据集。特别是,llama 13B在大多数基准测试中优于GPT-3 (175B), LLaMA 65B与最好的模型Chinchilla-70B和PaLM-540B具有竞争力。
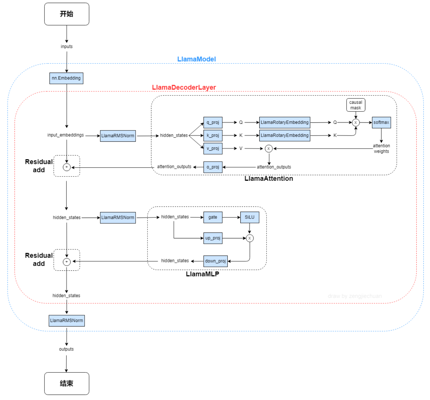
## 模型结构 ## 模型结构
LLAMA网络基于 Transformer 架构。提出了各种改进,并用于不同的模型,例如 PaLM。以下是与原始架构的主要区别:
**预归一化**。为了提高训练稳定性,对每个transformer 子层的输入进行归一化,而不是对输出进行归一化。使用 RMSNorm 归一化函数 LLaMA,这是一个基础语言模型的集合,参数范围从7B到65B。在数万亿的tokens上训练出的模型,并表明可以专门使用公开可用的数据集来训练最先进的模型,而不依赖于专有的和不可访问的数据集。特别是,llama 13B在大多数基准测试中优于GPT-3 (175B), LLaMA 65B与最好的模型Chinchilla-70B和PaLM-540B具有竞争力。LLAMA网络基于 Transformer 架构。提出了各种改进,并用于不同的模型,例如 PaLM
**SwiGLU 激活函数 [PaLM]**。使用 SwiGLU 激活函数替换 ReLU 非线性以提高性能。使用 2 /3 4d 的维度而不是 PaLM 中的 4d。
**旋转嵌入**。移除了绝对位置嵌入,而是添加了旋转位置嵌入 (RoPE),在网络的每一层。
以下是llama-13B的主要网络参数配置: 以下是llama-13B的主要网络参数配置:
...@@ -29,7 +28,18 @@ LLAMA网络基于 Transformer 架构。提出了各种改进,并用于不同 ...@@ -29,7 +28,18 @@ LLAMA网络基于 Transformer 架构。提出了各种改进,并用于不同
"vocab_size": 32000 "vocab_size": 32000
``` ```
## 算法原理
以下是与原始 Transformer 架构的主要区别:
**预归一化**。为了提高训练稳定性,对每个transformer 子层的输入进行归一化,而不是对输出进行归一化。使用 RMSNorm 归一化函数。
**SwiGLU 激活函数 [PaLM]**。使用 SwiGLU 激活函数替换 ReLU 非线性以提高性能。使用 2 /3 4d 的维度而不是 PaLM 中的 4d。
**旋转嵌入**。移除了绝对位置嵌入,而是添加了旋转位置嵌入 (RoPE),在网络的每一层。
## 数据集 ## 数据集
我们在Fastchat目录下集成了英文对话数据集供用户快速验证: 我们在Fastchat目录下集成了英文对话数据集供用户快速验证:
./FastChat-main/playground/data/alpaca-data-conversation.json ./FastChat-main/playground/data/alpaca-data-conversation.json
...@@ -98,8 +108,6 @@ LLAMA网络基于 Transformer 架构。提出了各种改进,并用于不同 ...@@ -98,8 +108,6 @@ LLAMA网络基于 Transformer 架构。提出了各种改进,并用于不同
tail -f log/xxx.out.log #查看输出log tail -f log/xxx.out.log #查看输出log
tail -f log/xxx.err.log #查看错误log tail -f log/xxx.err.log #查看错误log
## LLAMA-13B微调(无slurm,使用mpi) ## LLAMA-13B微调(无slurm,使用mpi)
### 环境配置 ### 环境配置
...@@ -151,13 +159,13 @@ pip3 install apex-0.1+gitdb7007a.dtk2210-cp38-cp38-manylinux2014_x86_64.whl( ...@@ -151,13 +159,13 @@ pip3 install apex-0.1+gitdb7007a.dtk2210-cp38-cp38-manylinux2014_x86_64.whl(
} }
``` ```
进入节点1,根据环境修改hostfile,保证两节点文件路径一致,配置相同,修改mpi_job.sh中--mca btl_tcp_if_include enp97s0f1,enp97s0f1改为ip -a命令后对应节点ip的网卡名,numa可以根据当前节点拓扑更改绑定,微调命令: 进入节点1,根据环境修改hostfile,保证两节点文件路径一致,配置相同,修改mpi_job.sh中--mca btl_tcp_if_include enp97s0f1,enp97s0f1改为ip a命令后对应节点ip的网卡名,numa可以根据当前节点拓扑更改绑定,微调命令:
``` ```
source mpi_job.sh source mpi_job.sh
``` ```
### 模型精度 ## 模型精度
训练数据:[./FastChat-main/playground/data/alpaca-data-conversation.json](链接) 训练数据:[./FastChat-main/playground/data/alpaca-data-conversation.json](链接)
...@@ -167,6 +175,16 @@ source mpi_job.sh ...@@ -167,6 +175,16 @@ source mpi_job.sh
| 卡数 | 分布式工具 | 收敛性 | | 卡数 | 分布式工具 | 收敛性 |
| :------: | :------: |:------: | | :------: | :------: |:------: |
| 16 | deepspeed | total_loss: 0.62/150 steps | | 16 | deepspeed | total_loss: 0.62/150 steps |
## 应用场景
### 算法类别
`自然语言处理`
### 热点应用行业
`nlp,智能聊天助手,科研`
## 源码仓库及问题反馈 ## 源码仓库及问题反馈
- https://developer.hpccube.com/codes/modelzoo/llama_torch - https://developer.hpccube.com/codes/modelzoo/llama_torch
......
# 模型唯一标识
modelCode=407
# 模型名称 # 模型名称
modelName=LLAMA_torch modelName=LLAMA_torch
# 模型描述 # 模型描述
......
Markdown is supported
0% or .
You are about to add 0 people to the discussion. Proceed with caution.
Finish editing this message first!
Please register or to comment