Skip to content
GitLab
Menu
Projects
Groups
Snippets
Loading...
Help
Help
Support
Community forum
Keyboard shortcuts
?
Submit feedback
Contribute to GitLab
Sign in / Register
Toggle navigation
Menu
Open sidebar
chenpangpang
ComfyUI
Commits
e2e689cc
Commit
e2e689cc
authored
Apr 10, 2023
by
comfyanonymous
Browse files
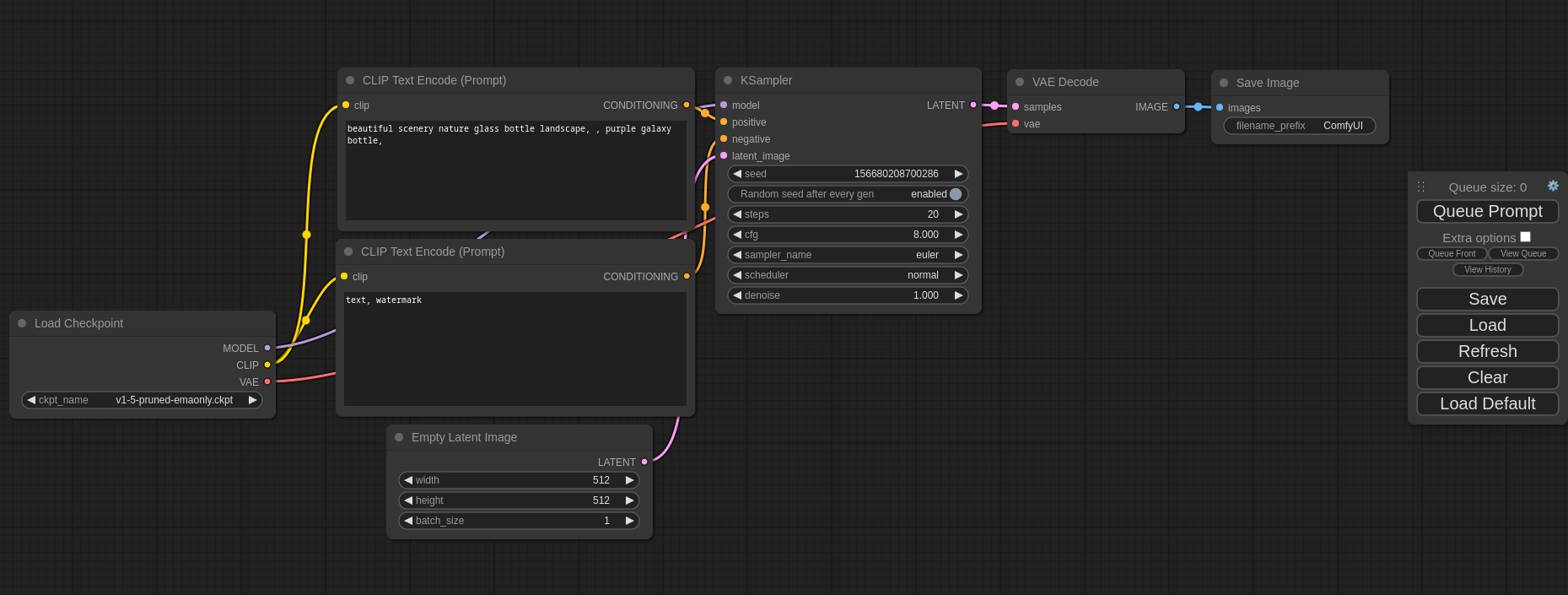
Update screenshot.
parent
92eca60e
Changes
2
Hide whitespace changes
Inline
Side-by-side
Showing
2 changed files
with
1 addition
and
1 deletion
+1
-1
README.md
README.md
+1
-1
comfyui_screenshot.png
comfyui_screenshot.png
+0
-0
No files found.
README.md
View file @
e2e689cc
ComfyUI
ComfyUI
=======
=======
A powerful and modular stable diffusion GUI.
A powerful and modular stable diffusion GUI
and backend
.
-----------
-----------


...
...
comfyui_screenshot.png
View replaced file @
92eca60e
View file @
e2e689cc
110 KB
|
W:
|
H:
116 KB
|
W:
|
H:
2-up
Swipe
Onion skin
Write
Preview
Markdown
is supported
0%
Try again
or
attach a new file
.
Attach a file
Cancel
You are about to add
0
people
to the discussion. Proceed with caution.
Finish editing this message first!
Cancel
Please
register
or
sign in
to comment