Commit 8e43d5cb authored by mashun1's avatar mashun1
Browse files

animate-lightning

parents
*pyc*
ComfyUI/
FROM image.sourcefind.cn:5000/dcu/admin/base/dtk:23.10-ubuntu20.04-py310
\ No newline at end of file
Copyright (c) 2024 Bytedance Inc.
CreativeML Open RAIL-M
dated March 19, 2024
Section I: PREAMBLE
Multimodal generative models are being widely adopted and used, and have the potential to transform the way artists, among other individuals, conceive and benefit from AI or ML technologies as a tool for content creation.
Notwithstanding the current and potential benefits that these artifacts can bring to society at large, there are also concerns about potential misuses of them, either due to their technical limitations or ethical considerations.
In short, this license strives for both the open and responsible downstream use of the accompanying model. When it comes to the open character, we took inspiration from open source permissive licenses regarding the grant of IP rights. Referring to the downstream responsible use, we added use-based restrictions not permitting the use of the Model in very specific scenarios, in order for the licensor to be able to enforce the license in case potential misuses of the Model may occur. At the same time, we strive to promote open and responsible research on generative models for art and content generation.
Even though downstream derivative versions of the model could be released under different licensing terms, the latter will always have to include - at minimum - the same use-based restrictions as the ones in the original license (this license). We believe in the intersection between open and responsible AI development; thus, this License aims to strike a balance between both in order to enable responsible open-science in the field of AI.
This License governs the use of the model (and its derivatives) and is informed by the model card associated with the model.
NOW THEREFORE, You and Licensor agree as follows:
1. Definitions
- "License" means the terms and conditions for use, reproduction, and Distribution as defined in this document.
- "Data" means a collection of information and/or content extracted from the dataset used with the Model, including to train, pretrain, or otherwise evaluate the Model. The Data is not licensed under this License.
- "Output" means the results of operating a Model as embodied in informational content resulting therefrom.
- "Model" means any accompanying machine-learning based assemblies (including checkpoints), consisting of learnt weights, parameters (including optimizer states), corresponding to the model architecture as embodied in the Complementary Material, that have been trained or tuned, in whole or in part on the Data, using the Complementary Material.
- "Derivatives of the Model" means all modifications to the Model, works based on the Model, or any other model which is created or initialized by transfer of patterns of the weights, parameters, activations or output of the Model, to the other model, in order to cause the other model to perform similarly to the Model, including - but not limited to - distillation methods entailing the use of intermediate data representations or methods based on the generation of synthetic data by the Model for training the other model.
- "Complementary Material" means the accompanying source code and scripts used to define, run, load, benchmark or evaluate the Model, and used to prepare data for training or evaluation, if any. This includes any accompanying documentation, tutorials, examples, etc, if any.
- "Distribution" means any transmission, reproduction, publication or other sharing of the Model or Derivatives of the Model to a third party, including providing the Model as a hosted service made available by electronic or other remote means - e.g. API-based or web access.
- "Licensor" means the copyright owner or entity authorized by the copyright owner that is granting the License, including the persons or entities that may have rights in the Model and/or distributing the Model.
- "You" (or "Your") means an individual or Legal Entity exercising permissions granted by this License and/or making use of the Model for whichever purpose and in any field of use, including usage of the Model in an end-use application - e.g. chatbot, translator, image generator.
- "Third Parties" means individuals or legal entities that are not under common control with Licensor or You.
- "Contribution" means any work of authorship, including the original version of the Model and any modifications or additions to that Model or Derivatives of the Model thereof, that is intentionally submitted to Licensor for inclusion in the Model by the copyright owner or by an individual or Legal Entity authorized to submit on behalf of the copyright owner. For the purposes of this definition, "submitted" means any form of electronic, verbal, or written communication sent to the Licensor or its representatives, including but not limited to communication on electronic mailing lists, source code control systems, and issue tracking systems that are managed by, or on behalf of, the Licensor for the purpose of discussing and improving the Model, but excluding communication that is conspicuously marked or otherwise designated in writing by the copyright owner as "Not a Contribution."
- "Contributor" means Licensor and any individual or Legal Entity on behalf of whom a Contribution has been received by Licensor and subsequently incorporated within the Model.
Section II: INTELLECTUAL PROPERTY RIGHTS
Both copyright and patent grants apply to the Model, Derivatives of the Model and Complementary Material. The Model and Derivatives of the Model are subject to additional terms as described in Section III.
2. Grant of Copyright License. Subject to the terms and conditions of this License, each Contributor hereby grants to You a perpetual, worldwide, non-exclusive, no-charge, royalty-free, irrevocable copyright license to reproduce, prepare, publicly display, publicly perform, sublicense, and distribute the Complementary Material, the Model, and Derivatives of the Model.
3. Grant of Patent License. Subject to the terms and conditions of this License and where and as applicable, each Contributor hereby grants to You a perpetual, worldwide, non-exclusive, no-charge, royalty-free, irrevocable (except as stated in this paragraph) patent license to make, have made, use, offer to sell, sell, import, and otherwise transfer the Model and the Complementary Material, where such license applies only to those patent claims licensable by such Contributor that are necessarily infringed by their Contribution(s) alone or by combination of their Contribution(s) with the Model to which such Contribution(s) was submitted. If You institute patent litigation against any entity (including a cross-claim or counterclaim in a lawsuit) alleging that the Model and/or Complementary Material or a Contribution incorporated within the Model and/or Complementary Material constitutes direct or contributory patent infringement, then any patent licenses granted to You under this License for the Model and/or Work shall terminate as of the date such litigation is asserted or filed.
Section III: CONDITIONS OF USAGE, DISTRIBUTION AND REDISTRIBUTION
4. Distribution and Redistribution. You may host for Third Party remote access purposes (e.g. software-as-a-service), reproduce and distribute copies of the Model or Derivatives of the Model thereof in any medium, with or without modifications, provided that You meet the following conditions:
Use-based restrictions as referenced in paragraph 5 MUST be included as an enforceable provision by You in any type of legal agreement (e.g. a license) governing the use and/or distribution of the Model or Derivatives of the Model, and You shall give notice to subsequent users You Distribute to, that the Model or Derivatives of the Model are subject to paragraph 5. This provision does not apply to the use of Complementary Material.
You must give any Third Party recipients of the Model or Derivatives of the Model a copy of this License;
You must cause any modified files to carry prominent notices stating that You changed the files;
You must retain all copyright, patent, trademark, and attribution notices excluding those notices that do not pertain to any part of the Model, Derivatives of the Model.
You may add Your own copyright statement to Your modifications and may provide additional or different license terms and conditions - respecting paragraph 4.a. - for use, reproduction, or Distribution of Your modifications, or for any such Derivatives of the Model as a whole, provided Your use, reproduction, and Distribution of the Model otherwise complies with the conditions stated in this License.
5. Use-based restrictions. The restrictions set forth in Attachment A are considered Use-based restrictions. Therefore You cannot use the Model and the Derivatives of the Model for the specified restricted uses. You may use the Model subject to this License, including only for lawful purposes and in accordance with the License. Use may include creating any content with, finetuning, updating, running, training, evaluating and/or reparametrizing the Model. You shall require all of Your users who use the Model or a Derivative of the Model to comply with the terms of this paragraph (paragraph 5).
6. The Output You Generate. Except as set forth herein, Licensor claims no rights in the Output You generate using the Model. You are accountable for the Output you generate and its subsequent uses. No use of the output can contravene any provision as stated in the License.
Section IV: OTHER PROVISIONS
7. Updates and Runtime Restrictions. To the maximum extent permitted by law, Licensor reserves the right to restrict (remotely or otherwise) usage of the Model in violation of this License, update the Model through electronic means, or modify the Output of the Model based on updates. You shall undertake reasonable efforts to use the latest version of the Model.
8. Trademarks and related. Nothing in this License permits You to make use of Licensors’ trademarks, trade names, logos or to otherwise suggest endorsement or misrepresent the relationship between the parties; and any rights not expressly granted herein are reserved by the Licensors.
9. Disclaimer of Warranty. Unless required by applicable law or agreed to in writing, Licensor provides the Model and the Complementary Material (and each Contributor provides its Contributions) on an "AS IS" BASIS, WITHOUT WARRANTIES OR CONDITIONS OF ANY KIND, either express or implied, including, without limitation, any warranties or conditions of TITLE, NON-INFRINGEMENT, MERCHANTABILITY, or FITNESS FOR A PARTICULAR PURPOSE. You are solely responsible for determining the appropriateness of using or redistributing the Model, Derivatives of the Model, and the Complementary Material and assume any risks associated with Your exercise of permissions under this License.
10. Limitation of Liability. In no event and under no legal theory, whether in tort (including negligence), contract, or otherwise, unless required by applicable law (such as deliberate and grossly negligent acts) or agreed to in writing, shall any Contributor be liable to You for damages, including any direct, indirect, special, incidental, or consequential damages of any character arising as a result of this License or out of the use or inability to use the Model and the Complementary Material (including but not limited to damages for loss of goodwill, work stoppage, computer failure or malfunction, or any and all other commercial damages or losses), even if such Contributor has been advised of the possibility of such damages.
11. Accepting Warranty or Additional Liability. While redistributing the Model, Derivatives of the Model and the Complementary Material thereof, You may choose to offer, and charge a fee for, acceptance of support, warranty, indemnity, or other liability obligations and/or rights consistent with this License. However, in accepting such obligations, You may act only on Your own behalf and on Your sole responsibility, not on behalf of any other Contributor, and only if You agree to indemnify, defend, and hold each Contributor harmless for any liability incurred by, or claims asserted against, such Contributor by reason of your accepting any such warranty or additional liability.
12. If any provision of this License is held to be invalid, illegal or unenforceable, the remaining provisions shall be unaffected thereby and remain valid as if such provision had not been set forth herein.
END OF TERMS AND CONDITIONS
Attachment A
Use Restrictions
You agree not to use the Model or Derivatives of the Model:
- In any way that violates any applicable national, federal, state, local or international law or regulation;
- For the purpose of exploiting, harming or attempting to exploit or harm minors in any way;
- To generate or disseminate verifiably false information and/or content with the purpose of harming others;
- To generate or disseminate personal identifiable information that can be used to harm an individual;
- To defame, disparage or otherwise harass others;
- For fully automated decision making that adversely impacts an individual’s legal rights or otherwise creates or modifies a binding, enforceable obligation;
- For any use intended to or which has the effect of discriminating against or harming individuals or groups based on online or offline social behavior or known or predicted personal or personality characteristics;
- To exploit any of the vulnerabilities of a specific group of persons based on their age, social, physical or mental characteristics, in order to materially distort the behavior of a person pertaining to that group in a manner that causes or is likely to cause that person or another person physical or psychological harm;
- For any use intended to or which has the effect of discriminating against individuals or groups based on legally protected characteristics or categories;
- To provide medical advice and medical results interpretation;
- To generate or disseminate information for the purpose to be used for administration of justice, law enforcement, immigration or asylum processes, such as predicting an individual will commit fraud/crime commitment (e.g. by text profiling, drawing causal relationships between assertions made in documents, indiscriminate and arbitrarily-targeted use).
\ No newline at end of file
# AnimateDiff-Lightning
## 论文
**AnimateDiff-Lightning: Cross-Model Diffusion Distillation**
* https://arxiv.org/abs/2403.12706
## 模型结构
模型由多个不同的基础`AnimateDiff`模型组成(不同`stable diffusion`模型),其中`motion module`为可训练的共享模块,`Base module`为不可训练的独立模块。
![alt text](readme_imgs/image-1.png)
## 算法原理
该算法为蒸馏`distillation`算法,通过渐进式的蒸馏方式,将`Teacher`(教师模型)的知识(能力)转移至`Student`(学生模型),同时使用了对抗蒸馏的方法对采样质量和模型收敛性进行了平衡。
![alt text](readme_imgs/image-2.png)
## 环境配置
### Docker(方法一)
docker pull image.sourcefind.cn:5000/dcu/admin/base/dtk:23.10-ubuntu20.04-py310
docker run --shm-size 10g --network=host --name=ad_lightning --privileged --device=/dev/kfd --device=/dev/dri --group-add video --cap-add=SYS_PTRACE --security-opt seccomp=unconfined -v 项目地址(绝对路径):/home/ -v /opt/hyhal:/opt/hyhal:ro -it <your IMAGE ID> bash
pip install torch-2.1.0a0%2Bgit793d2b5.abi0.dtk2310-cp310-cp310-manylinux2014_x86_64.whl (whl.zip文件中)
pip install torchvision-0.16.0+git267eff6.abi0.dtk2310.torch2.1.0-cp310-cp310-linux_x86_64.whl (whl.zip文件中)
cd xformers && pip install xformers==0.0.23 --no-deps && bash patch_xformers.rocm.sh (whl.zip文件中)
pip install -r requirements.txt
git clone https://github.com/comfyanonymous/ComfyUI.git
cd ComfyUI
pip install -r requirements.txt
cd custom_nodes && git clone https://github.com/Kosinkadink/ComfyUI-AnimateDiff-Evolved && git clone https://github.com/Kosinkadink/ComfyUI-VideoHelperSuite && git clone https://github.com/Kosinkadink/ComfyUI-Advanced-ControlNet && git clone https://github.com/Fannovel16/comfyui_controlnet_aux
apt-get update && apt-get install ffmpeg
注意:所有github库都可手动下载并放入相应的位置。
### Dockerfile(方法二)
# 需要在对应的目录下
docker build -t <IMAGE_NAME>:<TAG> .
docker run --shm-size 10g --network=host --name=ad_lightning --privileged --device=/dev/kfd --device=/dev/dri --group-add video --cap-add=SYS_PTRACE --security-opt seccomp=unconfined -v 项目地址(绝对路径):/home/ -v /opt/hyhal:/opt/hyhal:ro -it <your IMAGE ID> bash
pip install torch-2.1.0a0%2Bgit793d2b5.abi0.dtk2310-cp310-cp310-manylinux2014_x86_64.whl (whl.zip文件中)
pip install torchvision-0.16.0+git267eff6.abi0.dtk2310.torch2.1.0-cp310-cp310-linux_x86_64.whl (whl.zip文件中)
pip install -r requirements.txt
git clone https://github.com/comfyanonymous/ComfyUI.git
cd ComfyUI
pip install -r requirements.txt
cd custom_nodes && git clone https://github.com/Kosinkadink/ComfyUI-AnimateDiff-Evolved && git clone https://github.com/Kosinkadink/ComfyUI-VideoHelperSuite && git clone https://github.com/Kosinkadink/ComfyUI-Advanced-ControlNet && git clone https://github.com/Fannovel16/comfyui_controlnet_aux
apt-get update && apt-get install ffmpeg
注意:所有github库都可手动下载并放入相应的位置。
### Anaconda (方法三)
1、关于本项目DCU显卡所需的特殊深度学习库可从光合开发者社区下载安装:
https://developer.hpccube.com/tool/
DTK驱动:dtk23.10.1
python:python3.10
torch:2.1.0
torchvision:0.16.0
Tips:以上dtk驱动、python、torch等DCU相关工具版本需要严格一一对应
2、其它非特殊库参照requirements.txt安装
pip install torch-2.1.0a0%2Bgit793d2b5.abi0.dtk2310-cp310-cp310-manylinux2014_x86_64.whl (whl.zip文件中)
pip install torchvision-0.16.0+git267eff6.abi0.dtk2310.torch2.1.0-cp310-cp310-linux_x86_64.whl (whl.zip文件中)
pip install -r requirements.txt
git clone https://github.com/comfyanonymous/ComfyUI.git
cd ComfyUI
pip install -r requirements.txt
cd custom_nodes && git clone https://github.com/Kosinkadink/ComfyUI-AnimateDiff-Evolved && git clone https://github.com/Kosinkadink/ComfyUI-VideoHelperSuite && git clone https://github.com/Kosinkadink/ComfyUI-Advanced-ControlNet && git clone https://github.com/Fannovel16/comfyui_controlnet_aux
conda install -c conda-forge ffmpeg
## 数据集
## 推理
### 模型下载
https://huggingface.co/ByteDance/AnimateDiff-Lightning/tree/main
|名称+url|save_path|类型|
|:---|:---|:---|
|[1step](https://huggingface.co/ByteDance/AnimateDiff-Lightning/blob/main/animatediff_lightning_1step_comfyui.safetensors)|ComfyUI/custom_nodes/ComfyUI-AnimateDiff-Evolved/models/|运动模块|
|[2step](https://huggingface.co/ByteDance/AnimateDiff-Lightning/blob/main/animatediff_lightning_2step_comfyui.safetensors)|ComfyUI/custom_nodes/ComfyUI-AnimateDiff-Evolved/models/|运动模块|
|[4step](https://huggingface.co/ByteDance/AnimateDiff-Lightning/blob/main/animatediff_lightning_4step_comfyui.safetensors)|ComfyUI/custom_nodes/ComfyUI-AnimateDiff-Evolved/models/|运动模块|
|[8step](https://huggingface.co/ByteDance/AnimateDiff-Lightning/blob/main/animatediff_lightning_8step_comfyui.safetensors)|ComfyUI/custom_nodes/ComfyUI-AnimateDiff-Evolved/models/|运动模块|
|[emilianJR/epiCRealism](https://civitai.com/models/25694/epicrealism)|ComfyUI/models/checkpoints|基础模型|
|[XXMix_9realistic](https://civitai.com/models/47274/xxmix9realistic?modelVersionId=102222)|ComfyUI/models/checkpoints|基础模型|
以上模型可以按需下载,并放入相应的路径。这里仅列出部分基础模型,可以下载其他模型(sd1.5)使用,运动模块选择一个即可。
除了手动下载这些模型并在`ComfyUI`中使用,也可以使用`diffuser`自动下载并以代码的方式调用。
注意:可以使用`https://hf-mirror.com`加速下载相应的模型权重。
### 命令行
# export HF_ENDPOINT=https://hf-mirror.com (按需)
# 快速测试
python scripts/quick_inference.py --step [1 2 4 8] --prompt <your prompt>
### ComfyUI(建议)
cd ComfyUI
HIP_VISIBLE_DEVICES=0 python main.py --listen=0.0.0.0 --port=12341
注意:关于ComfyUI的使用方法需自行学习,`comfyui_workflow`中提供了示例工作流,可在UI界面中加载使用。
## result
prompt: Red hair girl, red eyes, long hair, childish, white clothes, in a green grass field with a blue cloud sky, anime style, cute, smiling
seed: 99999
base model: Ether Real Mix
|||1step|2step|4step|8step|
|:---:|:---:|:---:|:---:|:---:|:---:|
|time||<1s|2s|6s|14s|
|结果||![alt text](readme_imgs/AnimateDiff_00023.gif)|![alt text](readme_imgs/AnimateDiff_00024.gif)|![alt text](readme_imgs/AnimateDiff_00020.gif)|![alt text](readme_imgs/AnimateDiff_00022.gif)|
### 精度
## 应用场景
### 算法类别
`AIGC`
### 热点应用行业
`媒体,科研,教育`
## 源码仓库及问题反馈
* https://developer.hpccube.com/codes/modelzoo/animatediff-lightning_pytorch
## 参考资料
* https://huggingface.co/ByteDance/AnimateDiff-Lightning
---
license: creativeml-openrail-m
tags:
- text-to-video
- stable-diffusion
- animatediff
library_name: diffusers
inference: false
---
# AnimateDiff-Lightning
<video src='https://huggingface.co/ByteDance/AnimateDiff-Lightning/resolve/main/animatediff_lightning_samples_t2v.mp4' width="100%" autoplay muted loop style='margin:0'></video>
<video src='https://huggingface.co/ByteDance/AnimateDiff-Lightning/resolve/main/animatediff_lightning_samples_v2v.mp4' width="100%" autoplay muted loop style='margin:0'></video>
AnimateDiff-Lightning is a lightning-fast text-to-video generation model. It can generate videos more than ten times faster than the original AnimateDiff. For more information, please refer to our research paper: [AnimateDiff-Lightning: Cross-Model Diffusion Distillation](https://arxiv.org/abs/2403.12706). We release the model as part of the research.
Our models are distilled from [AnimateDiff SD1.5 v2](https://huggingface.co/guoyww/animatediff). This repository contains checkpoints for 1-step, 2-step, 4-step, and 8-step distilled models. The generation quality of our 2-step, 4-step, and 8-step model is great. Our 1-step model is only provided for research purposes.
## Demo
Try AnimateDiff-Lightning using our text-to-video generation [demo](https://huggingface.co/spaces/ByteDance/AnimateDiff-Lightning).
## Recommendation
AnimateDiff-Lightning produces the best results when used with stylized base models. We recommend using the following base models:
Realistic
- [epiCRealism](https://civitai.com/models/25694)
- [Realistic Vision](https://civitai.com/models/4201)
- [DreamShaper](https://civitai.com/models/4384)
- [AbsoluteReality](https://civitai.com/models/81458)
- [MajicMix Realistic](https://civitai.com/models/43331)
Anime & Cartoon
- [ToonYou](https://civitai.com/models/30240)
- [IMP](https://civitai.com/models/56680)
- [Mistoon Anime](https://civitai.com/models/24149)
- [DynaVision](https://civitai.com/models/75549)
- [RCNZ Cartoon 3d](https://civitai.com/models/66347)
- [MajicMix Reverie](https://civitai.com/models/65055)
Additionally, feel free to explore different settings. We find using 3 inference steps on the 2-step model produces great results. We find certain base models produces better results with CFG. We also recommend using [Motion LoRAs](https://huggingface.co/guoyww/animatediff/tree/main) as they produce stronger motion. We use Motion LoRAs with strength 0.7~0.8 to avoid watermark.
## Diffusers Usage
```python
import torch
from diffusers import AnimateDiffPipeline, MotionAdapter, EulerDiscreteScheduler
from diffusers.utils import export_to_gif
from huggingface_hub import hf_hub_download
from safetensors.torch import load_file
device = "cuda"
dtype = torch.float16
step = 4 # Options: [1,2,4,8]
repo = "ByteDance/AnimateDiff-Lightning"
ckpt = f"animatediff_lightning_{step}step_diffusers.safetensors"
base = "emilianJR/epiCRealism" # Choose to your favorite base model.
adapter = MotionAdapter().to(device, dtype)
adapter.load_state_dict(load_file(hf_hub_download(repo ,ckpt), device=device))
pipe = AnimateDiffPipeline.from_pretrained(base, motion_adapter=adapter, torch_dtype=dtype).to(device)
pipe.scheduler = EulerDiscreteScheduler.from_config(pipe.scheduler.config, timestep_spacing="trailing", beta_schedule="linear")
output = pipe(prompt="A girl smiling", guidance_scale=1.0, num_inference_steps=step)
export_to_gif(output.frames[0], "animation.gif")
```
## ComfyUI Usage
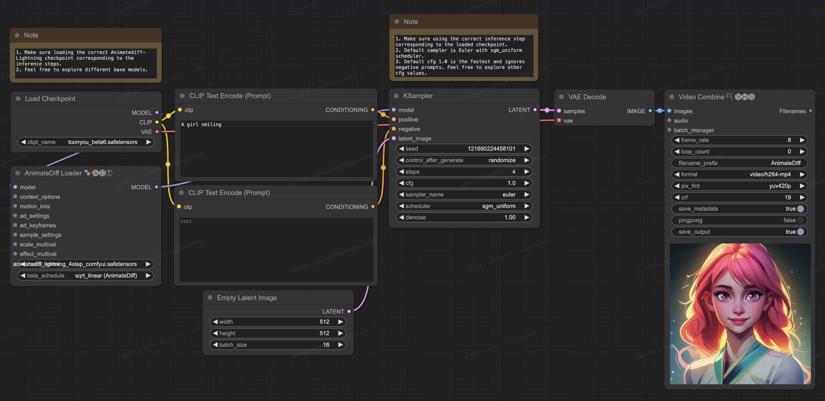
1. Download [animatediff_lightning_workflow.json](https://huggingface.co/ByteDance/AnimateDiff-Lightning/raw/main/comfyui/animatediff_lightning_workflow.json) and import it in ComfyUI.
1. Install nodes. You can install them manually or use [ComfyUI-Manager](https://github.com/ltdrdata/ComfyUI-Manager).
* [ComfyUI-AnimateDiff-Evolved](https://github.com/Kosinkadink/ComfyUI-AnimateDiff-Evolved)
* [ComfyUI-VideoHelperSuite](https://github.com/Kosinkadink/ComfyUI-VideoHelperSuite)
1. Download your favorite base model checkpoint and put them under `/models/checkpoints/`
1. Download AnimateDiff-Lightning checkpoint `animatediff_lightning_Nstep_comfyui.safetensors` and put them under `/custom_nodes/ComfyUI-AnimateDiff-Evolved/models/`
![ComfyUI Workflow](https://huggingface.co/ByteDance/AnimateDiff-Lightning/resolve/main/comfyui/animatediff_lightning_workflow.jpg)
## Video-to-Video Generation
AnimateDiff-Lightning is great for video-to-video generation. We provide the simplist comfyui workflow using ControlNet.
1. Download [animatediff_lightning_v2v_openpose_workflow.json](https://huggingface.co/ByteDance/AnimateDiff-Lightning/raw/main/comfyui/animatediff_lightning_v2v_openpose_workflow.json) and import it in ComfyUI.
1. Install nodes. You can install them manually or use [ComfyUI-Manager](https://github.com/ltdrdata/ComfyUI-Manager).
* [ComfyUI-AnimateDiff-Evolved](https://github.com/Kosinkadink/ComfyUI-AnimateDiff-Evolved)
* [ComfyUI-VideoHelperSuite](https://github.com/Kosinkadink/ComfyUI-VideoHelperSuite)
* [ComfyUI-Advanced-ControlNet](https://github.com/Kosinkadink/ComfyUI-Advanced-ControlNet)
* [comfyui_controlnet_aux](https://github.com/Fannovel16/comfyui_controlnet_aux)
1. Download your favorite base model checkpoint and put them under `/models/checkpoints/`
1. Download AnimateDiff-Lightning checkpoint `animatediff_lightning_Nstep_comfyui.safetensors` and put them under `/custom_nodes/ComfyUI-AnimateDiff-Evolved/models/`
1. Download [ControlNet OpenPose](https://huggingface.co/lllyasviel/ControlNet-v1-1/tree/main) `control_v11p_sd15_openpose.pth` checkpoint to `/models/controlnet/`
1. Upload your video and run the pipeline.
Additional notes:
1. Video shouldn't be too long or too high resolution. We used 576x1024 8 second 30fps videos for testing.
1. Set the frame rate to match your input video. This allows audio to match with the output video.
1. DWPose will download checkpoint itself on its first run.
1. DWPose may get stuck in UI, but the pipeline is actually still running in the background. Check ComfyUI log and your output folder.
![ComfyUI OpenPose Workflow](https://huggingface.co/ByteDance/AnimateDiff-Lightning/resolve/main/comfyui/animatediff_lightning_v2v_openpose_workflow.jpg)
# Cite Our Work
```
@misc{lin2024animatedifflightning,
title={AnimateDiff-Lightning: Cross-Model Diffusion Distillation},
author={Shanchuan Lin and Xiao Yang},
year={2024},
eprint={2403.12706},
archivePrefix={arXiv},
primaryClass={cs.CV}
}
```
\ No newline at end of file
{
"last_node_id": 13,
"last_link_id": 12,
"nodes": [
{
"id": 6,
"type": "CLIPTextEncode",
"pos": [
415,
186
],
"size": {
"0": 422.84503173828125,
"1": 164.31304931640625
},
"flags": {},
"order": 5,
"mode": 0,
"inputs": [
{
"name": "clip",
"type": "CLIP",
"link": 3
}
],
"outputs": [
{
"name": "CONDITIONING",
"type": "CONDITIONING",
"links": [
4
],
"slot_index": 0
}
],
"properties": {
"Node name for S&R": "CLIPTextEncode"
},
"widgets_values": [
"A girl smiling"
]
},
{
"id": 7,
"type": "CLIPTextEncode",
"pos": [
413,
389
],
"size": {
"0": 425.27801513671875,
"1": 180.6060791015625
},
"flags": {},
"order": 6,
"mode": 0,
"inputs": [
{
"name": "clip",
"type": "CLIP",
"link": 5
}
],
"outputs": [
{
"name": "CONDITIONING",
"type": "CONDITIONING",
"links": [
6
],
"slot_index": 0
}
],
"properties": {
"Node name for S&R": "CLIPTextEncode"
},
"widgets_values": [
""
]
},
{
"id": 5,
"type": "EmptyLatentImage",
"pos": [
473,
609
],
"size": {
"0": 315,
"1": 106
},
"flags": {},
"order": 0,
"mode": 0,
"outputs": [
{
"name": "LATENT",
"type": "LATENT",
"links": [
2
],
"slot_index": 0
}
],
"properties": {
"Node name for S&R": "EmptyLatentImage"
},
"widgets_values": [
512,
512,
16
]
},
{
"id": 3,
"type": "KSampler",
"pos": [
863,
186
],
"size": {
"0": 315,
"1": 262
},
"flags": {},
"order": 7,
"mode": 0,
"inputs": [
{
"name": "model",
"type": "MODEL",
"link": 11
},
{
"name": "positive",
"type": "CONDITIONING",
"link": 4
},
{
"name": "negative",
"type": "CONDITIONING",
"link": 6
},
{
"name": "latent_image",
"type": "LATENT",
"link": 2
}
],
"outputs": [
{
"name": "LATENT",
"type": "LATENT",
"links": [
7
],
"slot_index": 0
}
],
"properties": {
"Node name for S&R": "KSampler"
},
"widgets_values": [
121690224458101,
"randomize",
4,
1,
"euler",
"sgm_uniform",
1
]
},
{
"id": 8,
"type": "VAEDecode",
"pos": [
1209,
188
],
"size": {
"0": 210,
"1": 46
},
"flags": {},
"order": 8,
"mode": 0,
"inputs": [
{
"name": "samples",
"type": "LATENT",
"link": 7
},
{
"name": "vae",
"type": "VAE",
"link": 8
}
],
"outputs": [
{
"name": "IMAGE",
"type": "IMAGE",
"links": [
12
],
"slot_index": 0
}
],
"properties": {
"Node name for S&R": "VAEDecode"
}
},
{
"id": 11,
"type": "VHS_VideoCombine",
"pos": [
1440,
188
],
"size": [
315,
599
],
"flags": {},
"order": 9,
"mode": 0,
"inputs": [
{
"name": "images",
"type": "IMAGE",
"link": 12
},
{
"name": "audio",
"type": "VHS_AUDIO",
"link": null
},
{
"name": "batch_manager",
"type": "VHS_BatchManager",
"link": null
}
],
"outputs": [
{
"name": "Filenames",
"type": "VHS_FILENAMES",
"links": null,
"shape": 3
}
],
"properties": {
"Node name for S&R": "VHS_VideoCombine"
},
"widgets_values": {
"frame_rate": 8,
"loop_count": 0,
"filename_prefix": "AnimateDiff",
"format": "video/h264-mp4",
"pix_fmt": "yuv420p",
"crf": 19,
"save_metadata": true,
"pingpong": false,
"save_output": true,
"videopreview": {
"hidden": false,
"paused": false,
"params": {
"filename": "AnimateDiff_00003.mp4",
"subfolder": "",
"type": "temp",
"format": "video/h264-mp4"
}
}
}
},
{
"id": 10,
"type": "ADE_AnimateDiffLoaderGen1",
"pos": [
70,
348
],
"size": {
"0": 315,
"1": 222
},
"flags": {},
"order": 4,
"mode": 0,
"inputs": [
{
"name": "model",
"type": "MODEL",
"link": 10
},
{
"name": "context_options",
"type": "CONTEXT_OPTIONS",
"link": null
},
{
"name": "motion_lora",
"type": "MOTION_LORA",
"link": null
},
{
"name": "ad_settings",
"type": "AD_SETTINGS",
"link": null
},
{
"name": "ad_keyframes",
"type": "AD_KEYFRAMES",
"link": null
},
{
"name": "sample_settings",
"type": "SAMPLE_SETTINGS",
"link": null
},
{
"name": "scale_multival",
"type": "MULTIVAL",
"link": null
},
{
"name": "effect_multival",
"type": "MULTIVAL",
"link": null
}
],
"outputs": [
{
"name": "MODEL",
"type": "MODEL",
"links": [
11
],
"shape": 3,
"slot_index": 0
}
],
"properties": {
"Node name for S&R": "ADE_AnimateDiffLoaderGen1"
},
"widgets_values": [
"animatediff_lightning_4step_comfyui.safetensors",
"sqrt_linear (AnimateDiff)"
]
},
{
"id": 4,
"type": "CheckpointLoaderSimple",
"pos": [
71,
192
],
"size": {
"0": 315,
"1": 98
},
"flags": {},
"order": 1,
"mode": 0,
"outputs": [
{
"name": "MODEL",
"type": "MODEL",
"links": [
10
],
"slot_index": 0
},
{
"name": "CLIP",
"type": "CLIP",
"links": [
3,
5
],
"slot_index": 1
},
{
"name": "VAE",
"type": "VAE",
"links": [
8
],
"slot_index": 2
}
],
"properties": {
"Node name for S&R": "CheckpointLoaderSimple"
},
"widgets_values": [
"toonyou_beta6.safetensors"
]
},
{
"id": 12,
"type": "Note",
"pos": [
69,
59
],
"size": {
"0": 317.1437683105469,
"1": 84.4363784790039
},
"flags": {},
"order": 2,
"mode": 0,
"properties": {
"text": ""
},
"widgets_values": [
"1. Make sure loading the correct Animatediff-Lightning checkpoint corresponding to the inference steps.\n2. Feel free to explore different base models."
],
"color": "#432",
"bgcolor": "#653"
},
{
"id": 13,
"type": "Note",
"pos": [
864,
30
],
"size": {
"0": 310.52618408203125,
"1": 109.97830200195312
},
"flags": {},
"order": 3,
"mode": 0,
"properties": {
"text": ""
},
"widgets_values": [
"1. Make sure using the correct inference step corresponding to the loaded checkpoint.\n2. Default sampler is Euler with sgm_uniform scheduler.\n3. Default cfg 1.0 is the fastest and ignores negative prompts. Feel free to explore other cfg values."
],
"color": "#432",
"bgcolor": "#653"
}
],
"links": [
[
2,
5,
0,
3,
3,
"LATENT"
],
[
3,
4,
1,
6,
0,
"CLIP"
],
[
4,
6,
0,
3,
1,
"CONDITIONING"
],
[
5,
4,
1,
7,
0,
"CLIP"
],
[
6,
7,
0,
3,
2,
"CONDITIONING"
],
[
7,
3,
0,
8,
0,
"LATENT"
],
[
8,
4,
2,
8,
1,
"VAE"
],
[
10,
4,
0,
10,
0,
"MODEL"
],
[
11,
10,
0,
3,
0,
"MODEL"
],
[
12,
8,
0,
11,
0,
"IMAGE"
]
],
"groups": [],
"config": {},
"extra": {},
"version": 0.4
}
\ No newline at end of file
# 模型唯一标识
modelCode = 592
# 模型名称
modelName = animatediff-lightning_pytorch
# 模型描述
modelDescription = animatediff-lightning可以将文本转为动图。
# 应用场景
appScenario = 推理,AIGC,媒体,科研,教育
# 框架类型
frameType = pytorch
import torch
from diffusers import AnimateDiffPipeline, MotionAdapter, EulerDiscreteScheduler
from diffusers.utils import export_to_gif
from huggingface_hub import hf_hub_download
from safetensors.torch import load_file
def inference(step,
base="emilianJR/epiCRealism",
prompt="A girl smiling"):
device = "cuda"
dtype = torch.float16
# step = 4 # Options: [1,2,4,8]
repo = "ByteDance/AnimateDiff-Lightning"
ckpt = f"animatediff_lightning_{step}step_diffusers.safetensors"
# base = "emilianJR/epiCRealism" # Choose to your favorite base model.
adapter = MotionAdapter().to(device, dtype)
adapter.load_state_dict(load_file(hf_hub_download(repo, ckpt), device=device))
pipe = AnimateDiffPipeline.from_pretrained(base, motion_adapter=adapter, torch_dtype=dtype).to(device)
pipe.scheduler = EulerDiscreteScheduler.from_config(pipe.scheduler.config, timestep_spacing="trailing", beta_schedule="linear")
output = pipe(prompt=prompt, guidance_scale=1.0, num_inference_steps=step)
export_to_gif(output.frames[0], "animation.gif")
if __name__ == "__main__":
import argparse
parser = argparse.ArgumentParser()
parser.add_argument("--step", type=int, choices=[1,2,4,8], default=4)
parser.add_argument("--base", type=str, default="emilianJR/epiCRealism")
parser.add_argument("--prompt", type=str, default="A girl smiling")
args = parser.parse_args()
inference(args.step, args.base, args.prompt)
\ No newline at end of file
File added
Markdown is supported
0% or .
You are about to add 0 people to the discussion. Proceed with caution.
Finish editing this message first!
Please register or to comment