# Qwen3-Next
## 论文
暂无
## 模型结构
Qwen3-Next-80B-A3B 是 Qwen3-Next 系列的第一个版本,具有以下关键增强功能:
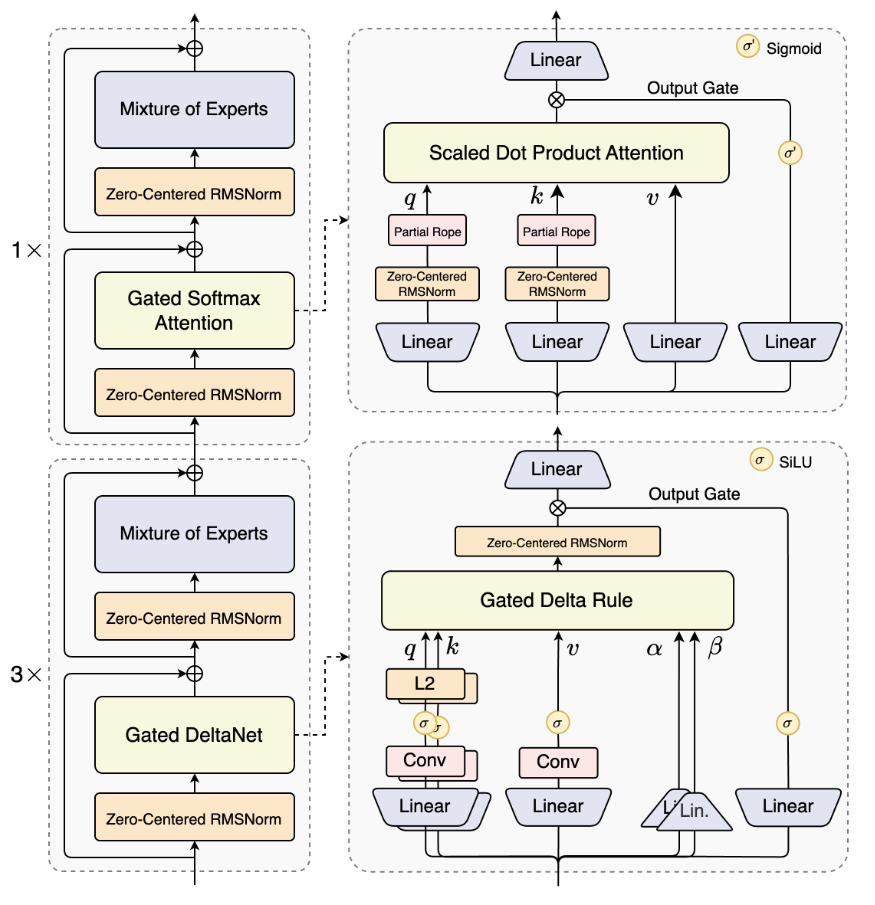
- **混合注意力机制**:用 Gated DeltaNet 和 Gated Attention 的组合取代标准注意力机制,从而能够高效地对超长上下文进行建模。
- **高稀疏度混合专家(MoE)**:在 MoE 层中实现了极低的激活比率,大幅减少了每个 token 的 FLOPs,同时保持了模型容量。
- **稳定性优化**:包括**零中心化和权重衰减的层归一化**以及其他稳定增强技术,以实现稳健的预训练和后训练。
- **Multi-Token Prediction (MTP)**:提升预训练模型性能并加速推理,但是其在 Hugging Face Transformers 中通常不可用。
## 算法原理
Qwen3-Next在模型架构上实现了重大突破,引入了注意力机制方面的多项创新,包括线性注意力和注意力门控机制,并进一步提高了MoE 的稀疏度。Qwen3-Next-80B-A3B 在思考模式和非思考模式下的性能均与规模更大的 Qwen3-235B-A22B-2507 相当,同时在推理速度上,特别是长上下文场景中,提升显著。
Qwen3-Next-80B-A3B 有两个版本:`Qwen3-Next-80B-A3B-Instruct` 和 `Qwen3-Next-80B-A3B-Thinking`。
> 注意:
> Qwen3-Next-80B-A3B-Instruct 仅支持指令(非思考)模式,并且在其输出中不会生成 `` 块。
>
> Qwen3-Next-80B-A3B-Thinking 仅支持思考模式。 为了强制模型思考,默认的聊天模板自动包含 ``。 因此,模型的输出可能只包含 `` 而没有显式的 `` 开始标签,这是正常的。
## 环境配置
### 硬件需求
DCU型号:K100_AI,节点数量:1台,卡数:4 张。
`-v 路径`、`docker_name`和`imageID`根据实际情况修改
### Docker(方法一)
```bash
docker pull image.sourcefind.cn:5000/dcu/admin/base/vllm:0.9.2-ubuntu22.04-dtk25.04.1-rc5-rocblas101839-0811-das1.6-py3.10-20250908-rc1
docker run -it --shm-size 200g --network=host --name {docker_name} --privileged --device=/dev/kfd --device=/dev/dri --device=/dev/mkfd --group-add video --cap-add=SYS_PTRACE --security-opt seccomp=unconfined -u root -v /path/your_code_data/:/path/your_code_data/ -v /opt/hyhal/:/opt/hyhal/:ro {imageID} bash
## 安装sglang
git clone -b v0.5.2 https://developer.sourcefind.cn/codes/OpenDAS/sglang
cd sglang
# 编译安装sgl-kernel包
cd sgl-kernel
python setup_hip.py install
# 安装sglang Python依赖
cd ..
pip install -e "python[all_hip]"
cd /your_code_path/qwen3-next_sglang
```
### Dockerfile(方法二)
```bash
cd docker
docker build --no-cache -t qwen3-next:latest .
docker run -it --shm-size 200g --network=host --name {docker_name} --privileged --device=/dev/kfd --device=/dev/dri --device=/dev/mkfd --group-add video --cap-add=SYS_PTRACE --security-opt seccomp=unconfined -u root -v /path/your_code_data/:/path/your_code_data/ -v /opt/hyhal/:/opt/hyhal/:ro {imageID} bash
## 安装sglang
git clone -b v0.5.2 https://developer.sourcefind.cn/codes/OpenDAS/sglang
cd sglang
# 编译安装sgl-kernel包
cd sgl-kernel
python setup_hip.py install
# 安装sglang Python依赖
cd ..
pip install -e "python[all_hip]"
cd /your_code_path/qwen3-next_sglang
```
### Anaconda(方法三)
关于本项目DCU显卡所需的特殊深度学习库可从[光合](https://developer.sourcefind.cn/tool/)开发者社区下载安装。
```bash
DTK: 25.04.1
python: 3.10.12
torch: 2.5.1+das.opt1.dtk25041
deepspeed: 0.14.2+das.opt1.dtk25041
transformers: 4.56.1
```
`Tips:以上dtk驱动、python、torch等DCU相关工具版本需要严格一一对应`
``` bash
## 安装sglang
git clone -b v0.5.2 https://developer.sourcefind.cn/codes/OpenDAS/sglang
cd sglang
# 编译安装sgl-kernel包
cd sgl-kernel
python setup_hip.py install
# 安装sglang Python依赖
cd ..
pip install -e "python[all_hip]"
```
## 数据集
无
## 训练
暂无
## 推理
### sglang推理方法
#### server
样例模型:[Qwen3-Next-80B-A3B-Instruct](https://huggingface.co/Qwen/Qwen3-Next-80B-A3B-Instruct)
启动服务:
```bash
bash start_sglang.sh
```
启动完成后可通过以下方式访问:
```bash
curl http://127.0.0.1:8001/v1/chat/completions \
-H "Content-Type: application/json" \
-d '{
"model": "Qwen/Qwen3-Next-80B-A3B-Instruct",
"messages": [
{
"role": "user",
"content": "Explain Machine Learning to me in a nutshell."
}
],
"temperature": 0.7,
"top_p": 0.8,
"top_k": 20,
"max_tokens": 2048,
"stream": false
}'
```
## result
### 精度
DCU与GPU精度一致,推理框架:sglang。
## 应用场景
### 算法类别
对话问答
### 热点应用行业
制造,广媒,家居,教育
## 预训练权重
- [Qwen3-Next-80B-A3B-Instruct](https://huggingface.co/Qwen/Qwen3-Next-80B-A3B-Instruct)
- [Qwen3-Next-80B-A3B-Thinking](https://huggingface.co/Qwen/Qwen3-Next-80B-A3B-Thinking)
## 源码仓库及问题反馈
- https://developer.sourcefind.cn/codes/modelzoo/qwen3-next_sglang
## 参考资料
- https://qwen.ai/blog?id=4074cca80393150c248e508aa62983f9cb7d27cd&from=research.latest-advancements-list