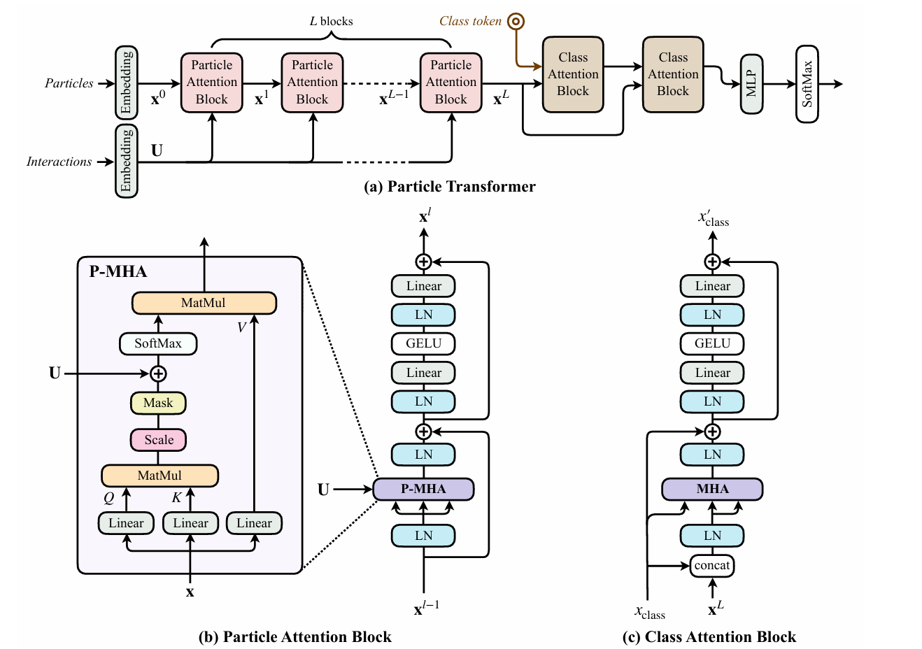
particle_transformer ## 论文 `Particle Transformer for Jet Tagging` * https://arxiv.org/abs/2202.03772 ## 模型结构 该模型是一种基于 Transformer 的架构,通过成对粒子交互功能进行了增强,这些功能作为softmax之前的偏差合并到多头注意力中。 ## 算法原理 该算法利用 Transformer 架构处理粒子云数据。Transformer 通过自注意力机制捕捉粒子之间的复杂关系,并学习粒子的全局特征。 ## 环境配置 ### Docker(方法一) docker pull image.sourcefind.cn:5000/dcu/admin/base/pytorch:2.1.0-ubuntu22.04-dtk24.04.3-py3.10 docker run --shm-size 50g --network=host --name=pt --privileged --device=/dev/kfd --device=/dev/dri --group-add video --cap-add=SYS_PTRACE --security-opt seccomp=unconfined -v 项目地址(绝对路径):/home/ -v /opt/hyhal:/opt/hyhal:ro -it bash ### Dockerfile(方法二) docker build -t : . docker run --shm-size 50g --network=host --name=pt --privileged --device=/dev/kfd --device=/dev/dri --group-add video --cap-add=SYS_PTRACE --security-opt seccomp=unconfined -v 项目地址(绝对路径):/home/ -v /opt/hyhal:/opt/hyhal:ro -it bash ### Anaconda (方法三) 1、关于本项目DCU显卡所需的特殊深度学习库可从光合开发者社区下载安装: https://developer.hpccube.com/tool/ DTK驱动:dtk24.04.3 python:python3.10 torch: 2.1.0 torchvision: 0.16.0 Tips:以上dtk驱动、python、torch等DCU相关工具版本需要严格一一对应 ## 数据集 可使用脚本下载数据集: ```bash ./get_datasets.py [JetClass|QuarkGluon|TopLandscape] [-d DATA_DIR] ``` ``` datasets/ ├── JetClass │   └── Pythia │   ├── test_20M │   ├── train_100M │   └── val_5M ├── QuarkGluon │   ├── test_file_*.parquet │   └── train_file_*.parquet └── TopLandscape    ├── test_file.parquet   ├── train_file.parquet    └── val_file.parquet ``` ## 训练 ```bash pip install 'weaver-core>=0.4' ``` ```bash # 在JetClass数据集上训练 ./train_JetClass.sh [ParT|PN|PFN|PCNN] [kin|kinpid|full] ... # 在QuarkGluon数据集上训练 ./train_QuarkGluon.sh [ParT|ParT-FineTune|PN|PN-FineTune|PFN|PCNN] [kin|kinpid|kinpidplus] ... # 在TopLandscape数据集上训练 ./train_TopLandscape.sh [ParT|ParT-FineTune|PN|PN-FineTune|PFN|PCNN] [kin] ... ``` 其中第一个参数表示使用的网络,分别是 - ParT: Particle Transformer - PN: ParticleNet - PFN: Particle Flow Network - PCNN: P-CNN - xxx-FineTune: 使用预训练模型微调 第二个参数表示输入的特征集合,分别是 - kin: only kinematic inputs - kinpid: kinematic inputs + particle identification - full: kinematic inputs + particle identification + trajectory displacement ### 多卡训练 ```bash # DP - pytorch ./train_JetClass.sh ParT full --gpus 0,1,2,3 --batch-size [total_batch_size] ... # DDP - pytorch DDP_NGPUS=4 ./train_JetClass.sh ParT full --batch-size [batch_size_per_gpu] ... ``` ## 推理 ```bash bash test_QuarkGluon_demo.sh ``` 注意:该推理脚本仅供参考,具体见[weaver-core](https://github.com/hqucms/weaver-core)。 ## result ![alt text](readme_imgs/result.png) ### 精度 所有模型均选择ParT,以下结果仅展示不同加速卡在相同配置下的训练精度差异,并不代表可得到的最高精度。 仅记录AvgAcc. |加速卡|JetClass|QuarkGluon(kinpidplus)|TopLandscape(kin)| |:---:|:---:|:---:|:---:| |K100_AI|0.6219|0.8495|0.93975| |GPU|0.620|0.84921|0.93987| ## 应用场景 ### 算法类别 `ai for science` ### 热点应用行业 `高能物理,医疗,金融` ## 源码仓库及问题反馈 * https://developer.sourcefind.cn/codes/modelzoo/particle_transformer_pytorch ## 参考资料 * https://github.com/jet-universe/particle_transformer * https://github.com/hqucms/weaver-core