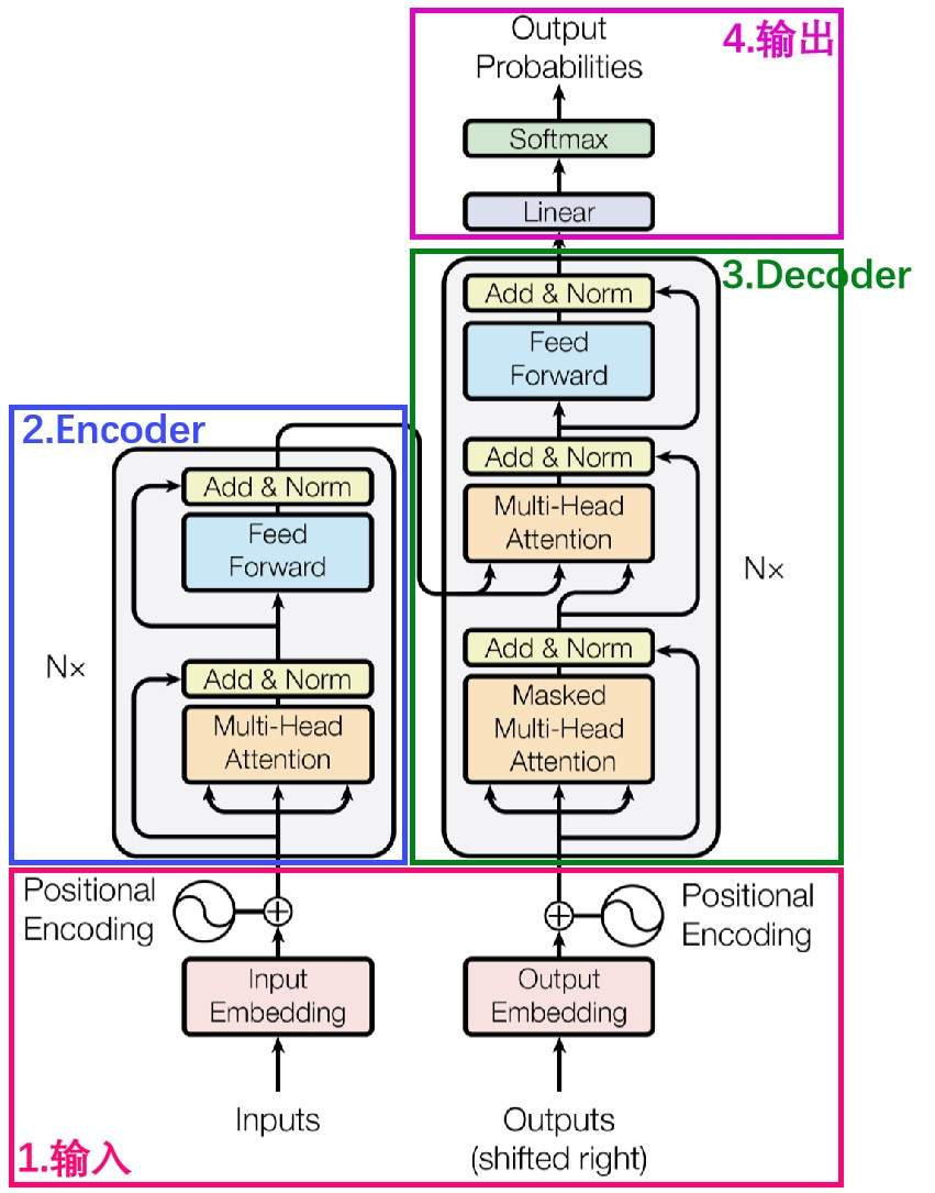
# iTransformer iTransformer可以跨多个时间步查看一个特征,能高效利用长程时序特征,本步骤适于时序预测库neuralforecast中的iTransformer算法,其它算法的使用依此类推。 ## 论文 `iTransformer: Inverted Transformers Are Effective for Time Series Forecasting` - https://arxiv.org/pdf/2310.06625 ## 模型结构 采用标准的transformer decoder结构,对于backbone,无需修改transformer标准结构的代码即可实现本算法。
## 算法原理 iTransformer通过简单地转置输入的形状来实现跨多个时间步查看一个特征,模型不是对输入的子序列进行令牌化,而是对整个输入序列进行令牌化,通过这种方式,注意力层可以专注于学习多元相关性,而前馈网络则负责对整个输入序列进行编码。
## 环境配置 ``` mv neuralforecast-itransformer_pytorch neuralforecast # 去框架名后缀 ``` ### Docker(方法一) ``` docker pull image.sourcefind.cn:5000/dcu/admin/base/pytorch:2.1.0-ubuntu20.04-dtk24.04.1-py3.10 # 为以上拉取的docker的镜像ID替换 docker run -it --shm-size=32G -v $PWD/neuralforecast:/home/neuralforecast -v /opt/hyhal:/opt/hyhal:ro --privileged=true --device=/dev/kfd --device=/dev/dri/ --group-add video --name neuralforecast bash cd /home/neuralforecast pip install -r requirements.txt # requirements.txt ``` ### Dockerfile(方法二) ``` cd neuralforecast/docker docker build --no-cache -t neuralforecast:latest . docker run --shm-size=32G --name neuralforecast -v /opt/hyhal:/opt/hyhal:ro --privileged=true --device=/dev/kfd --device=/dev/dri/ --group-add video -v $PWD/../../neuralforecast:/home/neuralforecast -it neuralforecast bash # 若遇到Dockerfile启动的方式安装环境需要长时间等待,可注释掉里面的pip安装,启动容器后再安装python库:pip install -r requirements.txt。 ``` ### Anaconda(方法三) 1、关于本项目DCU显卡所需的特殊深度学习库可从光合开发者社区下载安装: - https://developer.hpccube.com/tool/ ``` DTK驱动:dtk24.04.1 python:python3.10 torch:2.1.0 torchvision:0.16.0 ``` `Tips:以上dtk驱动、python、torch等DCU相关工具版本需要严格一一对应。` 2、其它非特殊库参照requirements.txt安装 ``` pip install -r requirements.txt # requirements.txt ``` ## 数据集 本步骤说明采用LongHorizon中的`ETTm2` (推荐使用SCNet高速通道下载) - https://nhits-experiments.s3.amazonaws.com/datasets.zip mini数据集为ETT-small.zip,解压即可使用,数据目录结构如下: ``` ETT-small/longhorizon/datasets/ETTm2 ├── df_x.csv ├── df_y.csv ├── M ├── ├── df_x.csv ├── └── df_y.csv └── S ├── ├── df_x.csv ├── └── df_y.csv ``` ## 训练 ### 单机单卡 ``` export HIP_VISIBLE_DEVICES=0 cd neuralforecast python trainval.py # 该库中的iTransformer目前仅支持单指标预测的训练与推理,多指标预测敬请等待作者开源。 ``` 更多资料可参考源项目的[`README_origin`](./README_origin.md) ## 推理 ``` export HIP_VISIBLE_DEVICES=0 python infer.py # 默认按天预测, 故pred_len为96。 ``` ## result `输入:` ``` ds,unique_id,y 2016-07-01 00:00:00,OT,1.0180321560148238 2016-07-01 00:15:00,OT,0.9801244795019736 2016-07-01 00:30:00,OT,0.9042228236873991 2016-07-01 00:45:00,OT,0.8852256693365586 ... 2018-02-20 23:00:00,OT,-1.5813253301696957 2018-02-20 23:15:00,OT,-1.5813253301696957 2018-02-20 23:30:00,OT,-1.5623282581688442 2018-02-20 23:45:00,OT,-1.5623282581688442 ``` `输出:` ``` unique_id ds iTransformer 0 OT 2018-02-21 00:00:00 -1.567348 1 OT 2018-02-21 00:15:00 -1.577499 2 OT 2018-02-21 00:30:00 -1.579781 3 OT 2018-02-21 00:45:00 -1.587281 4 OT 2018-02-21 01:00:00 -1.578477 ... 92 OT 2018-02-21 23:00:00 -1.569653 93 OT 2018-02-21 23:15:00 -1.546048 94 OT 2018-02-21 23:30:00 -1.561576 95 OT 2018-02-21 23:45:00 -1.542416 ``` ### 精度 测试数据:[`ETTm2`](./ETT-small/longhorizon/datasets/ETTm2/df_y.csv)中划出一部分作验证集,max_steps=1000,推理框架:pytorch。 | device | valid_loss | |:---------:|:----------:| | DCU Z100L | 0.226 | | GPU V100S | 0.224 | ## 应用场景 ### 算法类别 `时序预测` ### 热点应用行业 `金融,运维,电商,制造,能源,医疗` ## 源码仓库及问题反馈 - http://developer.hpccube.com/codes/modelzoo/neuralforecast-itransformer_pytorch.git ## 参考资料 - https://github.com/thuml/iTransformer.git