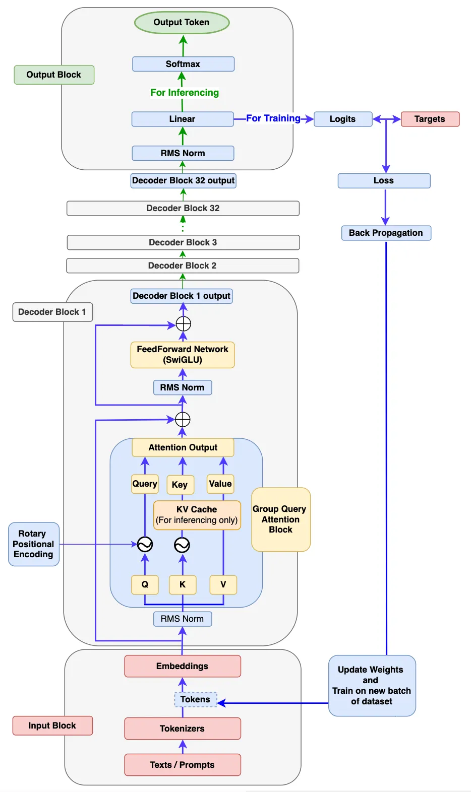
# Llama 彻底开源预训练大模型,本项目能够预训练出超出qwen2.5、llama3效果的大语言模型,为一些人工智能大厂的训练代码。 目前各种SOTA NLP大模型算法都与Llama高度相似,故Llama适合作为算法研发的蓝底,本项目首次从数据集、预训练到调优完全开源大模型算法代码,帮助全世界所有算法研究人员共同研究以促进人类文明进步。