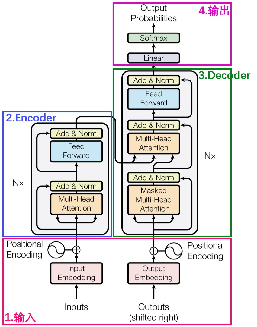
# iTransformer 传统Transformer模型在一个时间步上查看所有特征,不能高效利用长程时序特征,iTransformer可以跨多个时间步查看一个特征,能同时预测多个指标。 ## 论文 `iTransformer: Inverted Transformers Are Effective for Time Series Forecasting` - https://arxiv.org/pdf/2310.06625 ## 模型结构 采用标准的transformer decoder结构,对于backbone,无需修改transformer标准结构的代码即可实现本算法。
## 算法原理 iTransformer通过简单地转置输入的形状来实现跨多个时间步查看一个特征,模型不是对输入的子序列进行令牌化,而是对整个输入序列进行令牌化,通过这种方式,注意力层可以专注于学习多元相关性,而前馈网络则负责对整个输入序列进行编码。
## 环境配置 ``` mv itransformer_pytorch iTransformer # 去框架名后缀 ``` ### Docker(方法一) ``` docker pull image.sourcefind.cn:5000/dcu/admin/base/pytorch:2.1.0-ubuntu20.04-dtk24.04.1-py3.10 # 为以上拉取的docker的镜像ID替换 docker run -it --shm-size=32G -v $PWD/iTransformer:/home/iTransformer -v /opt/hyhal:/opt/hyhal --privileged=true --device=/dev/kfd --device=/dev/dri/ --group-add video --name itransformer bash cd /home/iTransformer pip install -r requirements.txt # requirements.txt ``` ### Dockerfile(方法二) ``` cd iTransformer/docker docker build --no-cache -t itransformer:latest . docker run --shm-size=32G --name itransformer -v /opt/hyhal:/opt/hyhal:ro --privileged=true --device=/dev/kfd --device=/dev/dri/ --group-add video -v $PWD/../../iTransformer:/home/iTransformer -it itransformer bash # 若遇到Dockerfile启动的方式安装环境需要长时间等待,可注释掉里面的pip安装,启动容器后再安装python库:pip install -r requirements.txt。 ``` ### Anaconda(方法三) 1、关于本项目DCU显卡所需的特殊深度学习库可从光合开发者社区下载安装: - https://developer.sourcefind.cn/tool/ ``` DTK驱动:dtk24.04.1 python:python3.10 torch:2.1.0 torchvision:0.16.0 ``` `Tips:以上dtk驱动、python、torch等DCU相关工具版本需要严格一一对应。` 2、其它非特殊库参照requirements.txt安装 ``` pip install -r requirements.txt # requirements.txt ``` ## 数据集 本步骤说明采用ETT-small中的[`ETTm2`](./dataset/ETT-small/ETTm2.csv) 数据目录结构如下: ``` dataset/ETT-small ├── ETTh1.csv ├── ETTh2.csv ├── ETTm1.csv └── ETTm2.csv ``` 更多资料可参考源项目的[`README_origin`](./README_origin.md) ## 训练 ### 单机单卡 ``` export HIP_VISIBLE_DEVICES=0 cd iTransformer sh ./scripts/multivariate_forecasting/ETT/iTransformer_ETTm2_train.sh ``` 更多资料可参考源项目的[`README_origin`](./README_origin.md) ## 推理 修改[`run.py`](./run.py)末尾几行如下: ``` # exp.test(setting, test=1) exp.predict(setting, load=True) ``` ``` export HIP_VISIBLE_DEVICES=0 sh ./scripts/multivariate_forecasting/ETT/iTransformer_ETTm2_infer.sh # 默认按天预测, 故pred_len为96。 ``` ## result `输入:` ``` 2018-06-26 08:45:00,38.198001861572266,12.314000129699707,50.18000030517578,13.37600040435791,-11.53600025177002,-2.5910000801086426,42.03099822998047 2018-06-26 09:00:00,38.36600112915039,11.47599983215332,50.26100158691406,12.62600040435791,-11.53600025177002,-2.5910000801086426,42.69049835205078 ... 2018-06-26 19:30:00,40.459999084472656,11.392000198364258,51.84199905395508,11.928999900817873,-11.53600025177002,-1.4179999828338623,45.54650115966797 2018-06-26 19:45:00,43.2239990234375,12.145999908447266,54.73699951171875,12.678999900817873,-11.53600025177002,-1.4179999828338623,45.32699966430664 ``` `输出:` ``` # shape: (1, 96, 7) [[[ 0.34952432 0.52950954 0.60350233 0.88908595 -1.1544497 0.14222175 1.547624 ] [ 0.33467558 0.5304026 0.5766822 0.8634169 -1.1414794 0.15061441 1.5383883 ] ... [ 0.38313037 0.55777836 0.58653885 0.8580381 -1.0596789 0.18568955 1.5027612 ] [ 0.3644999 0.55291736 0.57515836 0.8770145 -1.0512501 0.18641812 1.5099163 ]]] ``` ### 精度 测试数据:[`ETTm2`](./dataset/ETT-small/ETTm2.csv)中划出一部分作验证集,推理框架:pytorch。 | device | train_loss | mse | mae | |:---------:|:----------:|:----------:|:----------:| | DCU Z100L | 0.2107 | 0.1852 | 0.2718 | | GPU V100S | 0.2107 | 0.1852 | 0.2718 | ## 应用场景 ### 算法类别 `时序预测` ### 热点应用行业 `金融,运维,电商,制造,能源,医疗` ## 源码仓库及问题反馈 - http://developer.sourcefind.cn/codes/modelzoo/itransformer_pytorch.git ## 参考资料 - https://github.com/thuml/iTransformer.git