# iTransformer
传统Transformer模型在一个时间步上查看所有特征,不能高效利用长程时序特征,iTransformer可以跨多个时间步查看一个特征,能同时预测多个指标。
## 论文
`iTransformer: Inverted Transformers Are Effective for Time Series Forecasting`
- https://arxiv.org/pdf/2310.06625
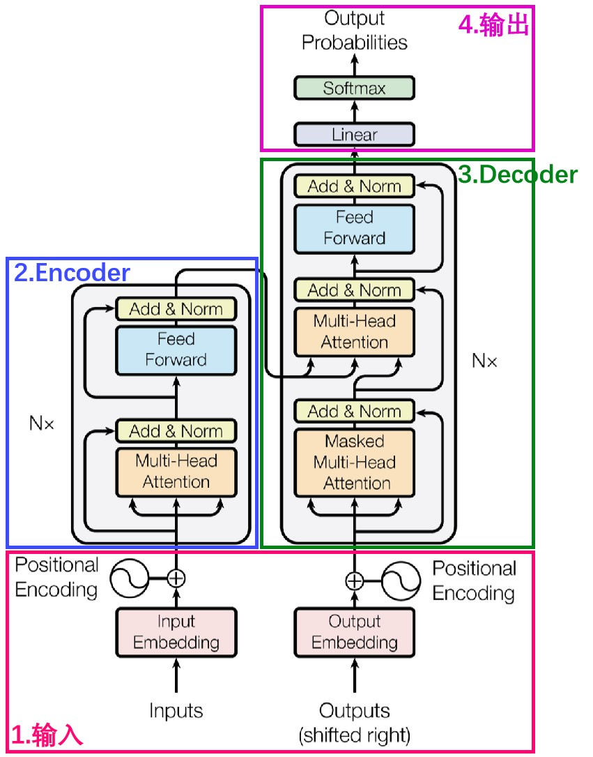
## 模型结构
采用标准的transformer decoder结构,对于backbone,无需修改transformer标准结构的代码即可实现本算法。
## 算法原理
iTransformer通过简单地转置输入的形状来实现跨多个时间步查看一个特征,模型不是对输入的子序列进行令牌化,而是对整个输入序列进行令牌化,通过这种方式,注意力层可以专注于学习多元相关性,而前馈网络则负责对整个输入序列进行编码。
## 环境配置
```
mv itransformer_pytorch iTransformer # 去框架名后缀
```
### Docker(方法一)
```
docker pull image.sourcefind.cn:5000/dcu/admin/base/pytorch:2.1.0-centos7.6-dtk23.10-py38
# 为以上拉取的docker的镜像ID替换,本镜像为:ffa1f63239fc
docker run -it --shm-size=32G -v $PWD/iTransformer:/home/iTransformer -v /opt/hyhal:/opt/hyhal --privileged=true --device=/dev/kfd --device=/dev/dri/ --group-add video --name itransformer bash
cd /home/iTransformer
pip install -r requirements.txt # requirements.txt
```
### Dockerfile(方法二)
```
cd iTransformer/docker
docker build --no-cache -t itransformer:latest .
docker run --shm-size=32G --name itransformer -v /opt/hyhal:/opt/hyhal:ro --privileged=true --device=/dev/kfd --device=/dev/dri/ --group-add video -v $PWD/../../iTransformer:/home/iTransformer -it itransformer bash
# 若遇到Dockerfile启动的方式安装环境需要长时间等待,可注释掉里面的pip安装,启动容器后再安装python库:pip install -r requirements.txt。
```
### Anaconda(方法三)
1、关于本项目DCU显卡所需的特殊深度学习库可从光合开发者社区下载安装:
- https://developer.hpccube.com/tool/
```
DTK驱动:dtk23.10
python:python3.8
torch:2.1.0
torchvision:0.16.0
```
`Tips:以上dtk驱动、python、torch等DCU相关工具版本需要严格一一对应。`
2、其它非特殊库参照requirements.txt安装
```
pip install -r requirements.txt # requirements.txt
```
## 数据集
本步骤说明采用ETT-small中的`ETTm2`
- https://cloud.tsinghua.edu.cn/f/2ea5ca3d621e4e5ba36a/?dl=1
数据目录结构如下:
```
dataset/ETT-small
├── ETTh1.csv
├── ETTh2.csv
├── ETTm1.csv
└── ETTm2.csv
```
更多资料可参考源项目的[`README_origin`](./README_origin.md)
## 训练
### 单机单卡
```
export HIP_VISIBLE_DEVICES=0
cd iTransformer
sh ./scripts/multivariate_forecasting/ETT/iTransformer_ETTm2_train.sh
```
更多资料可参考源项目的[`README_origin`](./README_origin.md)
## 推理
修改[`run.py`](./run.py)末尾几行如下:
```
# exp.test(setting, test=1)
exp.predict(setting, load=True)
```
```
export HIP_VISIBLE_DEVICES=0
sh ./scripts/multivariate_forecasting/ETT/iTransformer_ETTm2_infer.sh
# 默认按天预测, 故pred_len为96。
```
## result
# 输入
```
2018-06-26 08:45:00,38.198001861572266,12.314000129699707,50.18000030517578,13.37600040435791,-11.53600025177002,-2.5910000801086426,42.03099822998047
2018-06-26 09:00:00,38.36600112915039,11.47599983215332,50.26100158691406,12.62600040435791,-11.53600025177002,-2.5910000801086426,42.69049835205078
...
2018-06-26 19:30:00,40.459999084472656,11.392000198364258,51.84199905395508,11.928999900817873,-11.53600025177002,-1.4179999828338623,45.54650115966797
2018-06-26 19:45:00,43.2239990234375,12.145999908447266,54.73699951171875,12.678999900817873,-11.53600025177002,-1.4179999828338623,45.32699966430664
```
# 输出
```
# shape: (1, 96, 7)
[[[ 0.34952432 0.52950954 0.60350233 0.88908595 -1.1544497 0.14222175 1.547624 ]
[ 0.33467558 0.5304026 0.5766822 0.8634169 -1.1414794 0.15061441 1.5383883 ]
...
[ 0.38313037 0.55777836 0.58653885 0.8580381 -1.0596789 0.18568955 1.5027612 ]
[ 0.3644999 0.55291736 0.57515836 0.8770145 -1.0512501 0.18641812 1.5099163 ]]]
```
### 精度
测试数据:[`ETTm2`](./dataset/ETT-small/ETTm2.csv)中划出一部分作验证集,推理框架:pytorch。
| device | train_loss | mse | mae |
|:---------:|:----------:|:----------:|:----------:|
| DCU Z100L | 0.2107 | 0.1852 | 0.2718 |
| GPU V100S | 0.2107 | 0.1852 | 0.2718 |
## 应用场景
### 算法类别
`时序预测`
### 热点应用行业
`金融,运维,电商,制造,能源,医疗`
## 源码仓库及问题反馈
- http://developer.hpccube.com/codes/modelzoo/minicpm_pytorch.git
## 参考资料
- https://github.com/thuml/iTransformer.git